avicat premium15官方版 v15.0.13

avicat premium15官方版 v15.0.13

官方

系统:Android

日期:2026-01-15

类别:电脑软件

版本:v15.0.13

  • 详情
  • 相关
  • 评论

    Navicat Premium 15 是一款功能强大的数据库管理软件,支持多达七种数据库连接,包括 MySQL、SQLite、Oracle 等主流数据库,并且可以在 Windows、Mac 和 Linux 上无缝运行。它提供了丰富的工具,如数据同步、导入导出、备份还原和报表生成,极大提升了数据库管理的效率。新版本加入了智能图表功能,帮助用户更直观地分析数据;查询生成器也变得更加直观易用,支持子查询和语法检查,减少错误。此外,软件新增了强大的数据传输功能,支持快速处理大量数据,并且界面设计更加友好。作为数据库管理员或开发人员,Navicat Premium 15 是一个非常实用的工具,能够显著提升工作效率,特别是在需要跨平台管理和复杂数据操作时表现尤为出色。我个人觉得它对处理多种数据库任务来说是一个不错的选择!

    avicat premium15官方版是一款非常强大且实用的数据库管理软件,主要特点在于其强大的数据库连接能力,能够让你同时连接多达七种不同的数据库,用户能够在MySQL、SQLite、Oracle、MariaDB、Mssql以及PostgreSQL这六种主流的数据库之间进行数据传输,同时,软件还拥有良好的跨平台兼容性,可以在Windows、Mac OS X及Linux三种操作系统上完美运行,这意味着无论用户使用哪种操作系统或数据库,都可以使用Navicat Premium进行管理。

    值得一提的是,avicat premium15还提供了一些实用的工具,如数据、结构同步、导入、导出、备份、还原以及报表等功能,这些工具可以帮助你更加便捷地进行数据库管理工作,你不仅可以使用数据、结构同步工具来保持本地和远程服务器上的数据一致性;还可以使用导入、导出工具来方便地将数据从一个数据库迁移到另一个数据库,定期备份你的数据库,以防止数据丢失,欢迎有需要的用户下载使用。

    avicat premium 15官方版使用说明

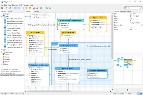
    1、主工具栏

    主工具栏让你访问基本的对象和功能,例如连接、用户、表、集合、备份、自动运行及更多。若要使用细图标或隐藏图标标题,请右键单击工具栏,然后禁用“使用大图标” 或“显示标题”。

    2、导航窗格

    导航窗格是浏览连接、数据库和数据库对象的基本途径。如果导航窗格已隐藏,从菜单栏选择“查看”->“导航窗格”->“显示导航窗格”。

    3、选项卡栏

    选项卡栏让你切换对象窗格内具有选项卡的窗口。你亦可以选择弹出窗口显示在一个新选项卡中,或显示在一个新窗口。如果你已打开多个选项卡,可以使用 CTRL+TAB 键方便地切换到其他选项卡。请参阅选项。

    4、对象工具栏

    对象工具栏提供其他控件,用以操作对象。

    5、对象窗格

    对象窗格显示一个对象的列表(例如:表、集合、视图、查询等),以及具有选项卡的窗口表单。使用 列表“列表”、详细信息“详细信息”和 ER 图表“ER 图表”按钮来转换对象选项卡的视图。

    6、信息窗格

    信息窗格显示对象的详细信息、项目活动日志、数据库对象的 DDL、对象相依性、用户或角色的成员资格和预览。如果信息窗格已隐藏,从菜单栏选择“查看”->“信息窗格”->“显示信息窗格”。

    7、状态栏

    状态栏显示当前使用中窗口的状态信息。

    avicat premium 15官方版怎么创建数据源?

    创建数据源的基本步骤:

    1、在工作区窗口中,点击“新建数据源”。

    2、输入数据源的名,然后选择所需的连接、文件或现有的数据源。

    3、点击“确定”。

    4、一个选项卡将打开,让你编辑数据源。

    5、如果要添加更多连接,请点击“+”并按照步骤操作。

    6、将表或查询从连接窗格拖放到设计窗格。你可以点击预览来查看表格数据。

    7、将一个节点拖放到另一个节点以创建联接。

    8、如有需要,请配置联接类型和联接字段。

    【提示】创建联接后,你可以随时点击连接器上的联接图标来更改联接设置。

    9、选择“实时”模式或“存档”模式。

    10、点击“应用并刷新数据”来查看数据。

    软件新功能

    一、 智能图表

    我们新的数据可视化工具使您可以将数据转换为有效的可视化,以识别趋势,模式和异常值。简化数据分析并将您的工作区共享给同事,以更好地支持您的业务决策和策略。

    1、创建图表的简单步骤

    在navicat 15中,创建有意义的图表将永远不会成为挑战。创建一个易于阅读的图表只需3个简单步骤。

    步骤1:指定图表使用的数据源。 

    步骤2:建立图表。 

    步骤3:在资讯主页中显示图表。

    2、高级图表

    navicat 15支持20种图表类型。选择最合适的一个,以确保您的数据清晰准确地呈现。

    二、强大的数据传输

    我们为数据传输带来了新的体验以及许多新功能。我们的新设计带有直观的界面,可用于自定义字段并指定要传输的行数。更重要的是,navicat 15可以强大而快速地传输大量数据。因此,您可以比以往更快地完成复杂的传输。

    三、查询生成器

    navicat 15中发布了一种新的SQL编写方法。我们新的SQL Builder嵌入了一个非常易于使用和更加直观的语法面板,用于构造SQL语句。navicat 15不仅允许添加子查询以进一步限制查询结果,而且还可以预览正在处理的查询并在发现任何语法错误后进行修改。

    四、新数据建模工具

    navicat 15引入了一种新的同步到数据库功能的机制。它提供了一种更简便,更直观的方式,可以直观地比较和识别模型与数据库之间的差异。并且显示了并排的DDL比较,可以轻松找到所有对象差异。选择并重新排序同步脚本以更新目标数据库。

    软件亮点

    一、支持最新的 MySQL

    MySQL 数据库,Navicat Essentials 支持:

    MySQL 3.21 或以上的版本。

    Drizzle、OurDelta、Percona Server 和 MariaDB。

    全部 MySQL 对象:表、视图、存储过程、函数和事件。

    全部子对象:栏位、索引、外键和触发器。

    分割区。

    字符集和 unicode。

    二、支持最新的 MariaDB

    MariaDB 数据库,Navicat Essentials 支持:

    MariaDB 5.1 或以上的版本。

    全部 MySQL 对象:表、视图、存储过程、函数和事件。

    全部子对象:栏位、索引、外键和触发器。

    MariaDB 的额外功能:新的存储引擎、微秒和虚拟列。

    分割区。

    字符集和 unicode。

    三、支持最新的 SQL Server(限 Microsoft Windows 和 Mac OS X两种平台)

    SQL Server 数据库,Navicat Essentials 支持:

    SQL Server 2000 或以上版本。

    SQL Azure。

    全部 SQL Server 对象:表、视图和函数。

    全部子对象:栏位、索引、外键、唯一键、检查和触发器。

    管理链接服务器、服务器触发器。

    管理程序集、分区函数、分区方案和数据库触发器。

    管理索引、同义词及触发器。

    字符集和 unicode。

    四、支持全部 SQLite

    SQLite 数据库,Navicat Essentials 支持:

    SQLite 版本 2 或 3。

    全部 SQLite 对象:表及视图。

    全部子对象:触发器及索引。

    字符集和 unicode。

    五、支持最新的 Oracle

    Oracle 数据库,Navicat Essentials 支持:

    Oracle 8.1 或以上的版本。(Mac OS X 版本由 8.1.7 开始)

    全部 Oracle 对象:表(标准、外部及索引组织)、视图、过程或函数。

    全部子对象:栏位、索引、外键、唯一键、检查和触发器。

    管理目录、表空间、公用数据库链接和公用同义词。

    管理数据库链接、索引、Java、实体化视图、实体化视图日志、包、序列、同义词、触发器、类型、XML 模式和回收站。

    管理实体属性。

    字符集和 unicode。

    六、支持最新的 PostgreSQL

    PostgreSQL 数据库,Navicat Essentials 支持:

    PostgreSQL 7.3 或以上的版本。

    全部 PostgreSQL 对象:表、视图和函数。

    全部子对象:栏位、索引、外键、唯一键、检查、规则和触发器。

    管理表空间、编制和语言。

    管理聚集、转换、域、触发函数、运算符、运算符类别、序列和类型。

    软件特色

    1、智能数据库设计师

    使用我们的专业对象设计器创建,修改和管理所有数据库对象。使用复杂的数据库设计和建模工具将数据库转换为图形表示,以便您可以轻松地建模,创建和理解复杂数据库。

    2、提高您的生产力

    我们强大的本地备份/恢复解决方案和MongoDBDump,Oracle Data Pump和SQL Server备份实用程序的直观GUI可指导您完成备份过程并减少出错的可能性。使用交互式设计界面和高效的工作流程,在几分钟内编译专业的高质量报告,并为特定时间或日期的报告生成,数据库备份,MapReduce作业和脚本执行等可重复部署过程设置自动化。无论你身在何处,都可以随时完成工作。

    3、智能模式分析器

    使用我们的内置架构可视化工具发现和探索您的MongoDB架构。分析您的文档并在集合中显示丰富的结构,以便您可以了解数据的模式,查找模式异常并轻松检查异常值。

    4、使协作变得容易

    将您的连接设置,模型,查询和虚拟组同步到我们的Navicat Cloud服务,以便您可以实时访问它们,并随时随地与您的同事共享。借助Navicat Cloud,您可以利用一天中的每一分钟来最大限度地提高工作效率。

    5、高级安全连接

    通过SSH建立安全连接隧道和SSL确保每个连接都是安全,稳定和可靠的。支持数据库服务器的不同身份验证方法,例如MySQL和MariaDB的PAM身份验证,MongoDB的Kerberos和X.509身份验证,以及PostgreSQL的GSsapI身份验证。Navicat 15提供了更多的身份验证机制和高性能环境,因此您无需担心通过不安全的网络进行连接。

    6、跨平台许可

    现在可以在Navicat 15中使用跨平台许可。无论您是在Windows,MacOS还是Linux上运行,都可以购买一次并选择要激活的平台,然后再转移许可证。

    展开内容

    应用信息

    • 包名:
    • MD5:
    • 需要网络

    评分及评论

    4.5满分5.0分

    点击星星用来评分

    评论需审核后才能显示
    同类排行