Navicat Data Modeler 4中文版 v4.3.7

Navicat Data Modeler 4中文版 v4.3.7

官方

系统:Android

日期:2026-01-19

类别:电脑软件

版本:v4.3.7

  • 详情
  • 相关
  • 评论
    我得说,Navicat Data Modeler 4 中文版真的挺让我惊喜的,它不仅仅是个简单的数据库设计工具,更像是一套全能的解决方案。最吸引我的地方在于它能把复杂的数据库设计变得特别直观,哪怕你不是专业的 DBA,也能轻松上手。它支持从概念模型一直做到物理模型,这种层层递进的设计思路,让我觉得逻辑非常清晰。而且它还支持逆向工程,这点太实用了,直接把现有的数据库结构反向生成模型,省去了大量画图的功夫。我特别喜欢它的可视化操作,不用写那些让人头疼的复杂 SQL 代码,点点鼠标就能搞定表和视图的设计,还能自动生成 SQL 脚本,效率直接拉满。另外,它兼容市面上主流的数据库,像 MySQL、Oracle 这些都没问题,灵活性很高。对于团队协作来说,它能把模型画得通俗易懂,方便大家沟通,这点我觉得对项目推进特别有帮助。总的来说,这工具确实能帮人省不少事,不管是设计新系统还是维护旧数据库,都是个得力助手。

    Navicat Data Modeler 4中文版是一个强大的和符合成本效益的数据库设计工具,而且他还是非常一套安全、简单而且无代理的远程服务器监控工具。它能帮助用户创建高质素的概念、逻辑和物理数据模型。让你可视化地设计数据库结构、执行逆向或正向工程程序、从 ODBC 数据源导入模型、生成复杂的 SQL/DDL 和打印模型到文件等。最重要的是使用起来也非常的简单方便,只需点击一下,便能简化创建复杂实体关系模型和生成 SQL 脚本的工序。Navicat Data Modeler 支持各种数据库系统,包括 MySQL、MariaDB、Oracle、SQL Server、PostgreSQL 和 SQLite,有需要的朋友快来下载体验吧!!!

    软件功能

    数据库对象

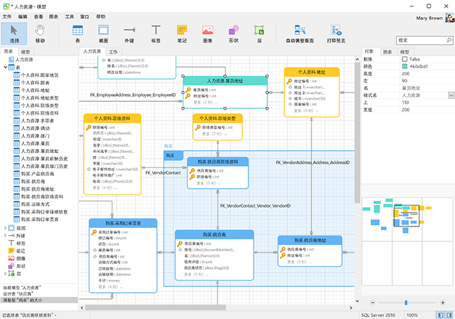
    使用专业的对象设计器创建、修改和设计你的模型,适用于表和视图。无需编写复杂的 SQL 来创建和编辑对象,你会知道你正使用什么选项。此外,Navicat Data Modeler 支持三种标准的符号:Crow’s Foot、IDEF1x 和 UML。功能丰富、操作简单、用户友好的绘图工具,让你只需点击几下就能创建一个完整的数据模型。

    模型类型

    Navicat Data Modeler 使你能够为各种各样的人构建高品质的概念、逻辑和物理数据模型。使用模型转换功能,你可以将一个概念业务级别的模型转换为逻辑关联数据库模型,然后转换为物理数据库。从草拟你的系统设计大纲,到查看关系和设置链接的实体、表和视图的属性和字段。你可以轻松地配置精确的改变到数据库结构,并创建有组织和更有效的数据库系统。

    逆向工程

    逆向工程是 Navicat Data Modeler 的主要功能之一。加载现有的数据库结构,并创建新的 ER 图表。你可以可视化数据库模型,不需显示实际数据就能查看元素是如何相互关联,如属性、关系、索引、唯一键、注释和其他对象。Navicat Data Modeler 支持多种不同的数据库:直接连接、ODBC、MySQL、MariaDB、Oracle、SQL Server、PostgreSQL 和 SQLite。

    比对和同步

    同步到数据库功能给你充分了解所有数据库的差异。比对完成后,你可以查看差异和生成同步脚本来更新目标数据库,使其与你的模型相同。灵活的设置,可以为比对和同步设置自定义选项。

    SQL 代码生成

    Navicat Data Modeler 不仅是创建 ER 图表和设计数据库的工具。其导出 SQL 功能也让你完全掌控最终的 SQL 脚本,并生成模型的各个部分、参照完整性规则、注释,字符集等,能节省你的工作时间。

    软件亮点

    1、有效地达到目标。

    逆向工程:可以借着逆向工程功能,轻松地点击几下就能从现有的数据库创建模型。导入向导会一步一步引导用户导入不同源的现有数据库结构并创建模型,例如:MySQL、MariaDB、SQL Server、PostgreSQL、Oracle、SQLite,甚至也支持ODBC数据源。由此产生的模型会图形化地显示一个数据库的结构,这样就可以不需显示实际数据就可以查看和组织数据元素,例如:表、视图和关系。

    正向工程:通过正向工程功能,数据模型能转化为任何Navicat Data Modeler支持的物理数据库,如MySQL、MariaDB、SQL Server、PostgreSQL、Oracle和SQLite。用户也可以将模型与实时数据库进行比较,从而得到对象和属性的差异。这样就能在扩展和升级现有系统前,获得一个全面分析,此外还可以直接导出模型到DDL脚本,以简化编写SQL语句的进程。

    2、加快和简化创建数据模型的工序

    创建一个优良的数据模型可能比较困难。软件简单方便,让用户专注于数据库设计,而不会变得更复杂,追求更简单、更聪明、更快速。

    拥有难以置信的迅速反应和简洁美观的设计,只为让用户无需花费太多时间学习,便能对模型有一个简单而精确的了解,大大增强了其性能和可用性。再加上准确的栏位类型预测功能和无限次的撤消或重做功能,能减省开发所需的时间并提供一个快捷高效的方式,创建和编辑表或视图结构。

    3、降低成本,提高工作效率

    设计出一系列功能供用户选择,从一个数据模型创建新的数据库,从现有数据库导入数据模型。使用最佳的创建模型工具迅速地设计出数据库模型,从设计表或视图,设定关系,甚至插入标签、笔记和图像到模型,能简化复杂的设计过程,帮助用户

    有效地与人沟通,易于理解数据模型

    个设计优良的模型不仅能提高效率和数据质量,还可以让不同的人都能清楚理解。通过提供设计概念、逻辑和物理模型的功能,增强了业务和信息技术专业人士之间的沟通和协作。使用全面的绘图工具,丰富模型设计,绘制专属的形状、线条和标签,为相关人员量身定制模型。

    4、高品质、精细、灵活调整,设计易于维护的数据模型

    多样化的创建模型工具,将想法转为模型。全新的直观图表编辑器提供了一种有效的方式来创建、设计和概述你的数据模型,支持多种图表符号,如Crow’s Foot、IDEF1x和UML,以满足用户需求。

    自动调整版面功能、绘画和编排图表、使用可自由调整的网格来缩放和对齐对象,节省创建高度定制化模型所花费的时间。除了调整每个对象的颜色,也可以在一个模型中创建多个图表和改变图表数据库类型。

    5、Navicat Cloud,实时访问数据模型

    所有文件,无所不在。无论使用Windows、Mac OS或Linux,同步模型文件和虚拟组信息到云,身处何地都能保持高效率。

    更新日志

    v4.3.7版本

    Bug修复:

    1.小问题修复和改进

    展开内容

    应用信息

    • 包名:
    • MD5:
    • 需要网络

    评分及评论

    4.5满分5.0分

    点击星星用来评分

    评论需审核后才能显示
    同类排行