GSA Search Engine Ranker(搜索引擎软件) v18.67

GSA Search Engine Ranker(搜索引擎软件) v18.67

官方

系统:Android

日期:2026-01-20

类别:电脑软件

版本:v18.67

  • 详情
  • 相关
  • 评论
    我得说,GSA Search Engine Ranker这款软件真的挺让我惊艳的,它简直就是个全自动的SEO外链机器。你想想看,它能自动在几百个平台上帮你发外链,而且完全不用你手动去管,只要你设置好关键词和策略,它就能一直跑下去,直到你喊停为止。最让我觉得方便的是,它不需要什么固定的网站数据库,所有链接都是根据你提供的关键词实时搜索匹配的,这样出来的外链跟你的网站内容相关性特别高,不会像有些工具那样乱发一通。我自己用过之后感觉,对于想省时间又想效果好的人来说,这工具确实能省不少心。它还能自动处理验证码、自动换代理,甚至能自动生成和伪原创文章内容,基本上把SEO外链建设里那些繁琐的步骤都包圆了。虽然功能强大得有点复杂,但一旦搞懂了怎么设置项目,那种全自动运转的感觉真的挺爽的,特别适合我们这种想专注内容创作又不想在外链上耗太多精力的个人站长。

    GSA Search Engine Ranker官方版是一款功能强大的搜索引擎优化软件,为用户提供了强大的搜索链接和建立反向链接的功能,同时软件的自由度非常高,用户可以根据自己的需求扩展脚本,实现自由搜索的目标。值得一提的是,GSA Search Engine Ranker还支持多种搜索引擎的接口,包括Google、Bing、Yahoo等主流搜索引擎,用户可以根据自己的需求选择适合的搜索引擎进行提交,从而实现更好的搜索结果展示效果。

    除了以上功能外,GSA Search Engine Ranker还支持更多的升级脚本使用,用户可以根据自己的需求和偏好,选择适合的脚本进行升级,以提升搜索引擎的性能和功能,这种灵活性使得用户能够根据自己的需求进行个性化定制,从而获得更好的搜索体验,无论是对于个人用户还是企业用户来说,GSA Search Engine Ranker都是一款值得推荐的工具。

    软件功能

    1、排列你的网站

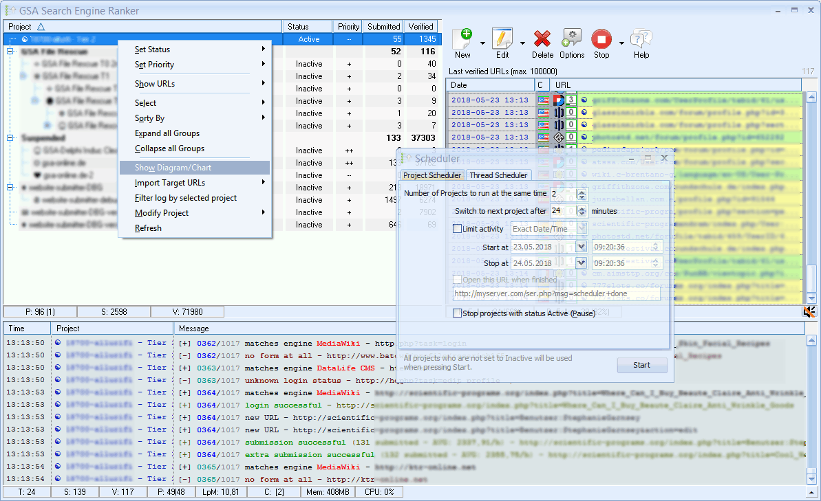
    每个人都可以使用我们的软件提高他们的网站排名。只要您有 SEO 策略,我们就有工具。你的思想和创造力是唯一的限制。根据需要同时运行多个项目,让 GSA 搜索引擎排名器处理其余的工作。

    2、回顾一下你的反向链接

    跟踪您创建的反向链接 - 创建统计数据,使用新指标重新验证或更新创建的链接。您甚至可以让软件自动删除以前创建的链接(登录、编辑和删除帖子)。

    3、反向链接统计

    在图表中查看您的反向链接配置文件。使用这些工具来跟踪您的整体 SEO 策略。

    4、定义你的项目

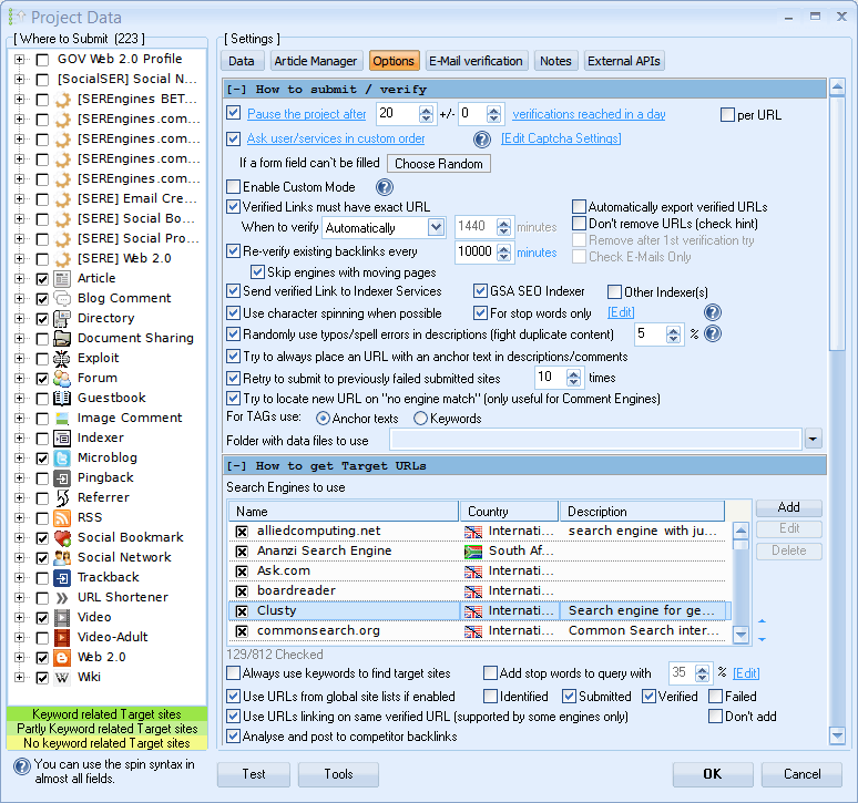
    一旦您选择了要放置链接的平台,您就可以填写项目的重要数据,例如锚文本、关键字、描述等。完成后,您就几乎准备好开始了。

    5、项目选择

    每个项目都可以配置以满足您的反向链接需求。从自定义验证码服务设置到链接放置行为,您始终拥有完全控制权。

    6、项目过滤器

    选择正确的SEO策略非常重要,这就是为什么我们包含了许多高质量的过滤器,这些过滤器允许软件在网站上留下实际上值得的反向链接。过滤器允许您定义链接可以放置的国家、网站应该使用的语言或网站的排名。

    7、文章内容管理员

    内容是国王,您可以通过文章管理器定义您的所有内容需求。选择让程序搜索网页上的文章或使用其他外部工具的选项 一般事务人员 为你生成内容。

    8、旋转装置

    许多纺纱服务是集成的(需要API)以及一个包含的内部旋转器,可以用来使您的内容更加独特。

    9、电子邮件设置

    导入现成的电子邮件,让程序创建帐户,核实链接和开始张贴。你所要做的就是建立一个新的电子邮件,甚至可以自动化。

    10、外部API访问

    您将能够访问最常见的API,如卡普查服务、索引或纺纱服务,甚至是排序检查API。你可以在每个项目级别控制一切以满足你的需求。

    11、包括代理刮刀

    在SEO中经常使用代理是有原因的--匿名。代理选项可以导入付费代理,也可以简单地让程序从数以千计的公共代理源中刮取自己的代理。

    12、全球代理设置

    仔细调整代理设置并定义在哪里使用代理和什么类型。该程序甚至可以停止或重新启动项目,一旦它看到代理运行好或坏。

    软件特色

    1、完全自动创建反向链接。

    2、没有固定的数据库的网站,所有动态相关的关键字。

    3、反向链接网站将始终与您的关键字和网站相关。

    4、后退链接的锚文本始终与您的关键字相关。

    5、只提交到与您的设置相匹配的网站(例如,高页面排名)。

    6、自动告知搜索引擎在验证提交后更新反向链接网站的索引。

    7、设置一次,从不关心再次获得反向链接。

    8、它永远不会停止创建反向链接,除非你告诉它。

    9、非常容易使用(只需3个编辑框即可填写并启动反向链接狩猎)。

    10、免费终身更新和终身许可证。

    11、可扩展脚本引擎(期望我们和其他客户进行大量更新)。

    12、使用SpinnerChief创建没有重复的内容。

    13、可以使用Captcha Breaker和外部Captcha服务。

    14、支持100多个平台提交您的网站。

    软件亮点

    1、自动建立反向链接,且不会自动停止

    2、没有固定的数据库提交网站,所有搜索取决于关键词

    3、反向链接的锚文本的链接总是关联到相关的关键字

    4、可扩展脚本

    5、自动更新功能

    展开内容

    应用信息

    • 包名:
    • MD5:
    • 需要网络

    评分及评论

    4.5满分5.0分

    点击星星用来评分

    评论需审核后才能显示
    同类排行