proxmark3 easy gui_x中文版 官方版

proxmark3 easy gui_x中文版 官方版

官方

系统:Android

日期:2026-01-24

类别:电脑软件

版本:

  • 详情
  • 相关
  • 评论

    这篇文章主要介绍了Proxmark3软件及其硬件设备的功能和使用方法。Proxmark3是一款强大的RFID工具,支持高频和低频天线,主要用于IC卡、UID卡的数据修改、嗅探、读取以及克隆等操作。它还能通过转接头连接手机或其他智能设备,实现跨平台使用。

    文章还重点介绍了Proxmark3的中文图形化界面版本——easy gui_x,这个版本功能强大且免费开源。它支持多种卡片类型(如Mifare卡、UID卡)和扇区操作,包括读写、解析密钥等,并提供了丰富的资源库供用户使用。教程部分详细讲解了软件的安装、连接硬件以及破解卡片的过程。

    文章最后提醒用户注意一些使用中的问题,比如驱动安装、杀毒软件误报等,并建议添加信任以避免干扰。总体来看,这款工具适合RFID技术爱好者和安全研究人员使用,功能全面且操作灵活,是一个不错的入门级RFID实验工具。

    proxmark3软件是需要配合Proxmark3硬件使用的一款硬件工具,其中内置高频和低频天线,主要就是支持Mifare卡,可以帮助用户进行IC卡和各种UID卡数据修改,同时也支持CPU模拟卡进行jcop31 or jcop41读写,主要用于RFID的嗅探、读取以及克隆等的操作,并且国产的PM3硬件还可以通过转接头等工具和软件,或是手机等智能设备进行连接,从而实现跨平台的使用。另外,利用该软件还能帮助用户进行RFID破解、一键自动解析、字典密钥扫描、无卡嗅探等操作,功能十分强大,并支持自动识别和手动设置串口号设置,从而更好的满足不同人群的使用需求。

    不过,在本次小编为用户们带来的是proxmark3 easy gui_x中文版,该版本是开源免费软件,不仅支持简体中文语言,还是经过国人的二次开发之后推出制作的一个拥有图形化界面版本,在该版本中可更加的方便对常见的IC卡进行整卡读写,及部分扇区读写,当然其中也提供了官方资源和冰人版资源可随意使用,欢迎有兴趣的自行下载体验。

    proxmark3 easy gui_x中文版

    功能介绍

    1、快速查找可用端口并连接

    2、支持直接输入PM3命令(官方版/冰人版)

    3、有针对于Mifare卡(IC卡)的图形界面

    4、支持不同大小的卡片(MINI, 1K, 2K, 4K)

    5、支持编辑Mifare扇区数据

    6、支持读取全卡/选中扇区,读卡逻辑更加智能

    7、支持写入全卡/选中扇区

    8、可以打开二进制/文本格式的扇区数据文件

    9、分析访问控制位(Access Bits)

    10、支持UID卡操作(UID快速读写,UFUID锁卡)

    11、自定义UI界面

    12、目前支持Mifare卡(IC卡,各种UID卡)以及部分低频命令,对其它卡的支持还在陆续开发中

    13、后期应该会加上对T5577卡的操作功能

    proxmark3使用教程

    1、下载解压后安装软件,该软件中继承了绝大多数常见的软件,能够对RFID进行快速攻击。

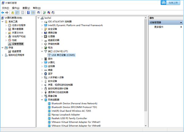
    2、首先使用数据线将PM3与电脑连接,并在设备管理器中查找相对应的串口。

    3、连接成功后检测工作电压

    4、将IC卡放置在高频卡读卡器位置,天线电压发生变化

    5、高频天线电压下降非常明显,这就说明我们现在所持有的卡片为高频IC卡,下面尝试对器破解,首先先读取卡片类型。

    6、PM3程序中内置了一个默认密码列表,并会自动阐释使用者以列表中的密码进行探测。

    7、并且通过默认密码扫描功能成功读取了除1扇区和2扇区的山区密码

    8、软件中会有显示

    9、这是利用嵌套认证漏洞使用任何一个扇区的已知密匙,获取所有扇区的密匙,此漏洞成功率较高,这个漏洞也被称作知一密求全密,我们现在已经知道其中的几个扇区的默认密码

    10、使用PM3的知一密求全密的功能对扇区1、2进行破解,成功破解出1、2扇区的密码。

    注意事项

    【使用前注意事项】

    1、请把程序拷贝到"官方软件固件\pm3-bin-2.0.0\win32 (client+GUI)"根目录下再打开使用。

    2、因为软件加了压缩壳,所以会被杀软误报,请添加信任即可。

    3、W8,W10客户请手工安装一下官方驱动。方可自动识别链接。如果不安装驱动,需要手工选择串口。

    4、使用过后偶然出现官方客户端无法打开串口,需要在任务管理器中关闭“Proxmark3.exe”进程。

    5、如果无法打开软件,尝试修改文件名为“pm3.exe”即可。

    【使用过程中的注意事项】

    1、运行状态一定要以设备的ABCD指示灯为依据。

    如果在闪烁,表示正在进行解析运算。

    如果其中一两个常亮,表示在某一个状态下待命。或表示运算卡住了。

    如果全部熄灭,表示设备没有在运行任何指令,不需要再继续等待。

    说明卡片可能不支持解析已经自动掉线或复位过了。

    软件因为加了壳,所以会被杀软误识别为木马,添加信任即可驱动包括:

    A、Windows XP Windows 7安装驱动

    B、Windows 8 Windows 10安装驱动

    C、XP W7终极方案

    常见问题

    1、我的 COM 端口是什么?

    在您的 PC 上打开设备管理器并转到端口部分。您应该会看到 COMX,其中 X 是端口号。通过从 PC 上拔下 Proxmark3 来确保此端口是您的 Proxmark3,现在该端口应该没有了。

    3、是否存在图形用户界面?

    有社区努力创建 GUI,但没有可用的 GUI 支持 Proxmark3 客户端的所有功能。

    4、这些二进制文件安全吗?

    所有二进制文件都是使用ProxSpace和相应的 Proxmark 存储库创建的。如果您不信任二进制文件并希望自己编译 Proxmark 固件

    5、为什么会这样?

    许多用户对自己编译 Proxmark 固件没有兴趣,尤其是当他们只想使用他们的 proxmark3 而不修改源代码时。

    展开内容

    应用信息

    • 包名:
    • MD5:
    • 需要网络

    评分及评论

    4.5满分5.0分

    点击星星用来评分

    评论需审核后才能显示
    同类排行