我得说,微软出品的Autoruns真是个神器,它能帮你把Windows系统里那些开机自启的程序扒得底裤都不剩。这软件特别小巧,不到1MB,却能管理启动项、驱动、服务等20类设定,简直是电脑加速的必备良药。如果你感觉开机越来越慢,或者系统有点卡顿,用它扫一遍,把那些可疑的、没用的启动项勾选取消,电脑瞬间就能轻快不少。它还能直接对接VirusTotal云端查毒,安全性拉满。对于懂点技术的用户,命令行版本autorunsc更是强大,参数丰富,能输出各种格式的数据,方便分析。总之,这工具绿色免安装,功能全面,是我维护系统时绝对离不开的左膀右臂。Autoruns for Windows是由微软的一个Sysinternals小组所推出一系列Windows系统工具之中的一套,是一套相当老牌的系统工具。此实用工具对任何启动监视器的自动启动位置都有最全面的了解,它显示在系统启动或登录期间,以及在启动各种内置 Windows 应用(如 Internet Explorer、Explorer 和媒体播放器)时,配置为运行哪些程序。 这些程序和驱动程序包含在启动文件夹、Run、RunOnce 和其他注册表项中。 Autoruns 报告 Explorer 外壳扩展、工具栏、浏览器帮助程序对象、Winlogon 通知、自动启动服务等等。 Autoruns远超其他自动启动实用工具。
本站为用户推荐
微软牌开机管理软件Autoruns,绿色免安装,同时支持32位,64为操作系统,它能够管理 Windows 中的启动程序、文件管理、驱动程序、进程……等20类的设定,而且软件非常轻巧好用,主程序不到 1MB,很适合帮你快速找出系统中可能潜藏的病毒、关闭开机时不需要执行的软件,以加快开机速度、提升系统效能,让电脑跑得更顺畅,有喜欢的朋友不妨下载体验。
Autoruns使用说明
1、从本站下载压缩包后,解压到本地,看到里面有一个说明及4个执行文件,autoruns.exe及autoruns64.exe (64位)是界面版,autorunsc.exe及autorunsc64.exe则是命令行模式使用

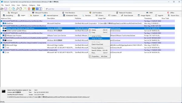
2、执行之后的主画面如下图,上面将Windows的相关信息分成20个页签,每个项目都会列出名称、描述、发行者、路径、时间戳记……,项目前面都有一个选择方块,取消勾选则是将该项目关闭。
最常用的7个分页
Logon里面会列出开机后自动执行的程序,如果发现了可疑的项目,可以在上面按下鼠标右键,选择"Jump to Entry…"会开启对应的注册表,"Jump to Image…"则会开启程序文件在Windows中的文件夹,而"Check VirusTotal"则是将该程序文件上传云端http://virustotal.com分析是否为病毒或木马。

在"Explorer"分页中可管理跟文件总管相关的项目。

"Scheduled Tasks"就是系统的排程工作,可查看究竟有哪些工作会在你的电脑中定时来执行。

"Services"就是系统服务,可列出安装在Windows中的各种服务。

"Drivers"则是系统的驱动程序。

"Codecs"则是已安装的系统解码器,主要是负责解译多媒体影音文件。

如果你觉得Windows开机的速度越来越慢,或是电脑常会异常,除了整理硬盘可以改善效能之外,建议可以执行这套Autoruns来检查一下是否有可疑的程序在执行,先将该项目前面的选中方块取消勾选,或是上传文件到VirusTotal来检查,看看是否为木马或病毒。
Autorunsc是Autoruns 的命令行版本,使用情况如下:
使用情况:autorunsc [-a <*|bdeghiklmoprsw>] [-c|-ct] [-h] [-m] [-s] [-u] [-vt] [[-z ] | [user]]]
参数说明
-a自动启动项选择:
*全部。
b启动执行。
dAppinit DLL。
eExplorer 加载项。
g边栏小工具(Vista 和更高)
h映像劫持。
iInternet Explorer 加载项。
k已知 DLL。
l登录启动(这是默认设置)。
mWMI 项。
nWinsock 协议和网络提供商。
o编解码器。
p打印机监视器 DLL。
rLSA 安全提供程序。
s自动启动服务和非禁用驱动程序。
t计划的任务。
wWinlogon 项。
-c将输出打印为 CSV。
-ct将输出打印为制表符分隔值。
-h显示文件哈希。
-m隐藏 Microsoft 项(如果与 -v 一起使用,则为已签名项)。
-s验证数字签名。
-t以标准化 UTC (YYYYMMDD-hhmmss) 显示时间戳。
-u如果启用了 VirusTotal 检查,则显示 VirusTotal 未知或具有非零检测的文件,否则仅显示未签名的文件。
-x将输出打印为 XML。
-v[rs]基于文件哈希查询恶意软件的 VirusTotal。 添加“r”,打开具有非零检测的文件的报表。 如果指定了“s”选项,会将报告为“以前未扫描”的文件上传到 VirusTotal。 请注意,扫描结果可能在 5 分钟或更长时间内不可用。
-vt在使用 VirusTotal 功能之前,必须接受 VirusTotal 服务条款。 如果尚未接受条款,并且忽略了此选项,系统会以交互方式提示你。
-z指定要扫描的脱机 Windows 系统。
user指定将显示其自动运行项目的用户帐户名称。 指定“*”以扫描所有用户配置文件。
更新日志
v14.11版本
此 Autoruns 版本修复了包含空格的计划任务发生的崩溃。
点击星星用来评分