LLBLGen Pro这工具确实挺厉害的,它能帮你把数据库和代码完美连接起来,省去了很多手动写代码的麻烦。我最欣赏的是它支持多种ORM框架,比如Entity Framework、NHibernate这些主流的,不管你是用数据库优先还是模型优先的开发模式,它都能灵活切换,这对开发者来说太方便了。特别是处理大型项目,有几千个实体的时候,它依然能保持高效,生成的代码干净整洁,几乎不用操心底层的“管道”代码会不会出错。我觉得它最大的价值在于提升了开发效率,减少了重复劳动,让程序员能把精力放在更有创造性的业务逻辑上。而且它生成的代码质量很高,看起来就像自己手写的一样,这点让我很放心。总的来说,如果你在.NET环境下做数据层开发,这绝对是个值得尝试的利器。
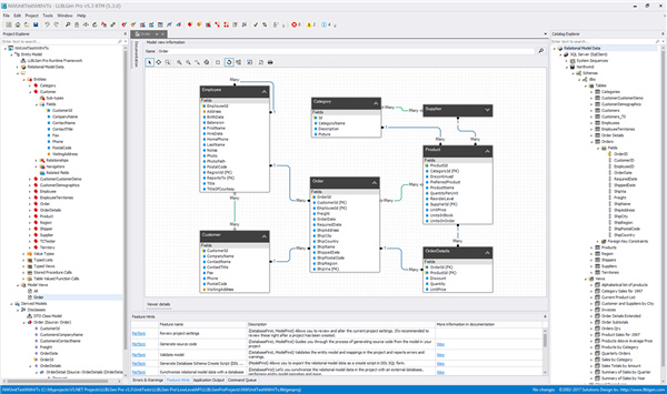
LLBLGen Pro是一款.NET的领先实体建模解决方案,它主要能够使您可以轻松地定义实体模型并将其映射到数据库,以便立即开始编写查询。并且软件功能十分强大,提供了完整的工具集,您将需要充分利用应用程序中任何受支持的O / R映射器框架和数据库,旨在处理具有数千个实体的模型。除此之外,它还可以与Entity Framework Core或Entity Framework Full,LLBLGen Pro Runtime Framework, NHibernate和Linq to Sql一起使用,能够将你设计好得数据库建模层映射到数据库中,从而弥合了代码与数据库之间的鸿沟。支持数据库优先和模型优先的建模,您可以随时在两者之间切换,从而为您提供所需的灵活性。设计器是使用主要O / R映射框架的最佳选择:实体框架核心,实体框架完整,LLBLGen Pro运行时框架,NHibernate和Linq to Sql。从而提高软件使用时的灵活性,减少了错误发生,简化配置并加快了部署,另外软件还具备了很高的工作效率,是使其成为可用ORM中最快的特点之一,能够帮助用户减少不必要的等待时间。
软件特色
1、复杂的O / R映射
使用LLBLGen Pro设计器,您可以创建必要的代码库,以使用以下任何受支持的O / R映射框架。
2、实体框架核心/完整
使用Microsoft预期的方式使用Entity Framework,无论是Entity Framework Core v6还是更低版本。没有任何努力。
3、LLBLGen Pro运行时框架
我们自己的,高性能且功能齐全的O / R映射框架。现代而可靠的ORM,可为您提供充分利用应用程序潜力所需的功能。LLBLGen Pro运行时框架随LLBLGen Pro设计器一起提供。
4、NHibernate
选择NHibernate并不意味着您必须手动编写其映射和类:LLBLGen Pro设计器使您可以快速开始使用这种复杂的开源ORM。
5、Linq到SQL
LLBLGen Pro设计人员以Microsoft设计人员从未有过的方式为您提供此Microsoft ORM的完整设计体验。
LLBLGen Pro安装教程
1、在本网站下载解压得到llblgen pro源程序

2、双击“LLBLGenPro-v5110-Full-setup.exe”开始安装软件,阅读并同意安装协议后,点击next

3、选择软件安装途径,一般默认目录即可,点击next

4、等待安装完成
功能介绍
1、基于云的应用
LLBLGen Pro Runtime Framework具有低内存,高性能的特性,因此是基于云的应用程序的同类最佳。.NET Core或.NET Full:您的选择。
2、使用实体框架核心类模型
市场上没有任何设计师可以像LLBLGen Pro那样轻松地使用Entity Framework和Entity Framework Core类模型。

3、基于Windows的业务线应用
LLBLGen Pro Runtime Framework提供了当今业务线开发所需的丰富功能集:强大的审核,授权和验证功能以及异步/等待,linq和灵活的数据绑定支持。
4、通过服务公开类模型
LLBLGen Pro设计器提供的“派生模型”功能使您可以基于实体模型创建DTO类模型,这些模型可以在WebAPI /(micro)服务中使用。
5、随心所欲地工作
LLBLGen Pro Designer支持数据库优先和模型优先的建模。您可以随时在两者之间切换,从而为您提供所需的灵活性。

6、坚固可靠
设计器是使用主要O / R映射框架的最佳选择:实体框架核心,实体框架完整,LLBLGen Pro运行时框架,NHibernate和Linq to Sql。它非常灵活,允许您配置映射工作流程的任何方面。它功能强大,旨在处理具有数千个实体的模型。
7、世界一流的生成代码
设计器产生的代码看起来像是您编写的。它是干净的,有据可查且经过良好测试的。没有任何意外,因此您可以专注于更重要的事情。

8、完成
LLBLGen Pro Designer提供了完整的工具集,您将需要充分利用应用程序中任何受支持的O / R映射器框架和数据库。
9、实体框架核心/完整
使用Microsoft预期的方式使用Entity Framework,无论是Entity Framework Core v6还是更低版本。没有任何努力。
10、LLBLGen Pro运行时框架
我们自己的,高性能且功能齐全的O / R映射框架。现代而可靠的ORM,可为您提供充分利用应用程序潜力所需的功能。LLBLGen Pro运行时框架随LLBLGen Pro设计器一起提供。

11、NHibernate
选择NHibernate并不意味着您必须手工编写其映射和类:LLBLGen Pro设计器使您可以快速开始使用这种复杂的开源ORM。
12、Linq到SQL
LLBLGen Pro设计人员以Microsoft设计人员从未有过的方式为您提供此Microsoft ORM的完整设计体验。
为什么选择LLBLGen Pro?
1、
缩短开发时间
消除了开发人员过去在重复性任务上花费的时间,从而使生产率提高了一倍。这意味着项目可以按时完成。
2、
设计开放灵活
设计器和我们的框架设计为开放,灵活和可扩展的,因此它们可以满足您使用实体模型和数据的方式。
3、
由专家开发
LLBLGen Pro团队在数据访问和实体管理方面的丰富经验使他们成为完成数据访问和业务对象层编写工作的合适人选。
4、
写“管道”没有犯错误
LLBLGen Pro生成的代码已经成熟(自2003年开始投放市场),并且已经过全面测试,与手动编写“管道”的情况相比,几乎不存在错误的出现。
点击星星用来评分