KDiff3这工具真心不错,作为一个经常捣鼓代码的人,我太需要这种直观的对比工具了。它不仅能比对两个文件,还能同时处理三个,这在排查版本差异时特别实用。官方版跨平台支持Linux、Mac和Windows,这点很加分,毕竟我有时候在公司用Windows,回家用Mac。最让我喜欢的是它的可视化效果,差异部分用颜色标得清清楚楚,连空白字符和制表符的变动都能一眼看出来,再也不用肉眼一行行找了。自动合并功能也省心,遇到冲突时它会提示你手动选择,界面设计得很人性化。虽然它主要为KDE开发,但我在其他环境用着也没问题。总的来说,这工具功能强大又免费,对于需要频繁合并代码或对比文件的开发者来说,绝对是必备神器,强烈推荐大家试试!
KDiff3官方版是一款专业而且强大的跨平台差异对比及合并工具,它是由 KDevelop 开发而成,可以在所有类 Unix 平台上运行,包括 Linux ,Mac OS ,Windows 等。它可以比对或合并两到三个文件或目录。在我们编写代码的时候,我们经常需要知道两个文件之间,或者同一个文件不同版本之间有什么差异性。这个时候就可以使用KDiff3对文件进行比较,可以非常那个直观的看到差异。可以用来对文件或目录进行比较/合并的,在比较时它可以同时针对两个或者三个文件/目录而进行。通过比较,它将文件/目录的差异按行加以显示。同时,KDiff3 提供有自动化的合并工具,方便使用者进行有关合并的操作。此外,KDiff3 支持 Unicode编码,集成了编辑器,可以自动合并版本控制历史。虽然 KDiff3 主要为 KDE 桌面而开发,但是仍然可以运行于其他的Linux环境。甚至对于 Windows、Mac OS X,KDiff3 也有相应的版本。有需要的用户可以下载体验!
软件特色
1、通过一行行或者一个字母一个字母的查看不同
KDIFF3可以准确的显示代码中的不同点通过图形颜色。当你需要做代码审核是你可以想下面这样子:
2、一目了然的可以看到空白处的不同
制表符和空白更直观的展示了两者的不同,可以在左边总结的列中看到行中出现了大量不同的代码(并不用担心你的 代码被别人修改)
3、三重差异
分析三个文件有什么不同。
ABC代表左中右窗口,并且用蓝色绿色红色加以区分
如果在一行中有一份文件是相同的另一份文件是不同的那么就会通过颜色显示文件的不同之处。红色代表文件中的差异。
4、合并两份三份文件更方便
KDIFF3 可以两份、三份文件可以自动合并。当文件合并遇到冲突会显示在窗口下方的编辑页面。并且可以点击窗口中的ABC来选取你使用哪一份代码。
软件功能
1、比较或合并两个或三个文本输入文件或目录。
2、显示逐行和逐字符(!)的差异。
3、提供自动合并功能。
4、集成的编辑器,可轻松解决合并冲突。
5、支持Unicode,UTF-8和其他编解码器,通过字节顺序标记“ BOM”自动检测。
6、在KDE上支持KIO(允许访问ftp,sftp,fish,smb等)
7、印刷差异。
8、手动对齐线。
9、自动合并版本控制历史记录($ Log $)
10、并具有直观的图形用户界面。
11、Windows-Explorer集成Diff-Ext-for-KDiff3-安装程序中包含的shell扩展。
12、KDE-Konqueror / Dolphin服务菜单插件。
13、与Windows的IBM-Rational-Clearcase的简化集成。
kdiff3官方版使用教程
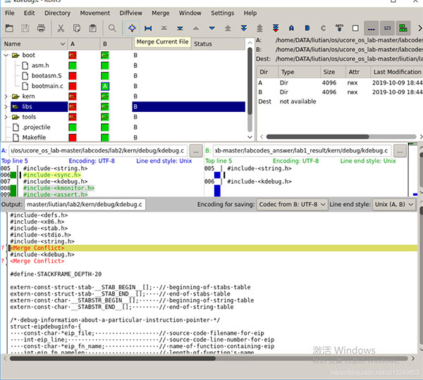
1、我们选定两个文件夹,与输出文件夹,之后对比完毕。
2、点击F7就是表明开始合并,然后如果有需要手工合并的,他会提示你,你需要双击那个文件,下面会有代码。

3、如果需要手工merge的话会提示你,打开该文件。
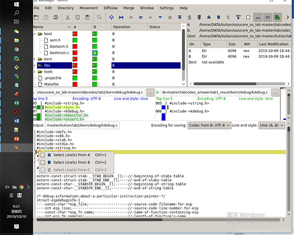
4、代码中右键可以选择代码:

5、然后一直f7,直到都合并完成。
支持平台
1、KDE4
2、来自qt-project.org的Qt-lib支持的任何Un * x。
3、MS-Windows。
4、Apple Mac OSX二进制文件可用。(0.9.98)
5、理论上,Qt库可用于任何平台(Qt4或Qt5)。
点击星星用来评分