JSONBuddy(JSON编辑器)

JSONBuddy(JSON编辑器)

官方

系统:Android

日期:2026-01-28

类别:电脑软件

版本:v7.4

  • 详情
  • 相关
  • 评论
    JSONBuddy这款工具,说实话,真是咱们这些经常跟数据打交道的人的福音。它不仅仅是个简单的文本编辑器,更像一个全能的数据转换中枢。你看,它能直接把CSV转成JSON、XML甚至HTML,这对于处理Excel导出的数据特别方便,省去了自己写代码转换的麻烦。而且它在XML和JSON之间互转也做得相当顺滑,连属性和命名空间都能保留,这点细节处理得很到位。 我个人最喜欢的是它的JSON模式编辑功能,自带语法高亮和智能提示,写起复杂的模式定义来效率高了不少,不用老是去翻文档。而且它还能实时验证,点一下就能检查出错误,避免了数据结构出错导致的后续问题。对于大文件,它的代码折叠功能也很实用,能快速定位到需要修改的部分。总的来说,如果你需要处理各种格式的数据转换,或者想找个趁手的JSON编辑器,JSONBuddy确实是个不错的选择,安全又高效。JSONBuddy官方版是一款功能强大的JSON数据交换格式编辑器,JSONBuddy基于 ECMAScript (w3c制定的js规范)的一个子集,采用完全独立于编程语言的文本格式来存储和表示数据。JSONBuddy可以帮助用户验证文件并获取详细的错误报告,它简洁和清晰的层次结构使得 JSON 成为理想的数据交换语言。JSONBuddy官方版易于人阅读和编写,同时也易于机器解析和生成,并有效地提升网络传输效率,本站提供的JSONBuddy安全,无病毒、无恶意代码,请放心使用,欢迎有需要的朋友下载支持!
    JSONBuddy官方版下载

    JSONBuddy(JSON编辑器)介绍

    一、导入CSV文本和得到JSON、XML或HTML
    编辑器直接从CSV转换为JSON或XML。
    重命名和排除列中从CSV输入转换。
    支持CSV输入不同的字符编码和列分离器。
    导入数据来源如Excel或数据库。
    JSON数据转换成HTML使用XSLT样式表。
    二、在XML和JSON之间进行转换
    你的任何XML文档转换为JSON和几个点击。
    保存属性和名称空间信息将XML转换为JSON。
    提供了一个对话框来设置所有选项转换。
    将JSON转换为XML,直接在编辑器中单击。
    JSON转换成HTML使用标准的XSLT样式表。
    三、从任何JSON输入创建CSV
    结构化数据转换为CSV文本文件。
    支持子对象和值。
    从完整的JSON生成CSV输入。
    使您可以将JSON导入Excel和任何应用程序读取CSV。
    写CSV输出不同的字符编码和列分离器。
    使用JSON指针标准定义的数据转换。
    四、JSON模式编辑器——得到一个独特的JSON模式特性的集合
    验证程序用于创建JSON模式简化模式。
    确保你的JSON类型定义与一个单一的点击无错。
    立即与JSON形式打印格式文档。
    节省时间与Jump-to-error JSON JSON模式实例验证测试。
    支持最新的4的标准草案。
    JSON作为一个验证器和编辑工具。
    五、完整的JSON模式规范作为交互式帮助文本
    JSONBuddy显示完整的JSON模式规范的文本为每个关键字如果你把鼠标悬停在它。 这可以帮助很多如果你不确定任何JSON模式的定义或目的关键词,增加生产力。 JSON模式规范写得很好,给了一个好主意,以及关键字应使用。 它是一个很大的帮助,如果你有可以直接在你的编辑器。
    你也可以验证您的JSON模式文档与一个单一的点击JSONBuddy。 只使用“验证JSON模式” 命令(通常F11)在编辑器中验证您的模式。
    六、方便编写JSON模式、语法着色、自动完成和折叠
    JSON模式具体语法着色无与伦比的可读性。
    智能自动完成。 在更短的时间内创建JSON类型定义。
    自动完成列表包含JSON模式默认关键字。
    增加你的JSON模式代码折叠的概述。
    使用代码折叠崩溃和JSON内容的扩展部分。
    完成JSON模式编辑Windows®
    七、一个特性丰富的JSON模式编辑器
    在更短的时间内创建JSON模式为Web服务。
    添加引用模式评估者与内置的JSON指针。
    使用JSON模式验证器来测试任意数量的文件。
    设计JSON模式与额外的语法着色功能和自动完成。
    标准编辑功能,如复制粘贴的时候支持正则表达式。
    创建HTML文档的JSON数据。

    软件特色

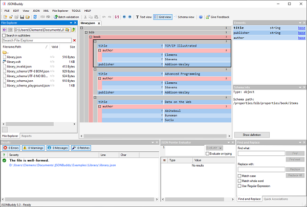
    一、总是创建格式良好的JSONJSONBuddy和易于使用的网格编辑器
    JSON的快速编辑:JSON和拖放编辑器建立任何JSON结构快速和容易。
    折叠和展开:折叠和展开的JSON数据与一个单一的点击。
    上下文敏感的entry-helpers:在较短的时间内创建JSON内容与智能上下文敏感entry-helpers显示属性从任何分配JSON模式。
    语法着色:属性值和数组的语法着色。
    完整的JSON的编辑环境:标准undo-redo编辑功能,复制粘贴的时候。
    快速访问键盘导航:支持键盘导航上/下箭头键和页面。
    语法检查和验证:运行良好的测试和验证也大JSON数据。
    二、内置文本编辑器JSON的语法着色、自动完成折叠和更多…
    代码折叠:使用代码折叠的折叠和展开部分JSON文本。
    文本编辑器:当您需要编辑任何JSON输入格式不正确。
    JSON的语法检查:避免与内置的JSON解析问题JSON语法检查。
    撑高亮和形式打印:撑突出、JSON和删除空白形式打印功能。
    语法着色:完整的Windows®JSON文本编辑器。 JSON的语法着色以提高可读性。
    上下文敏感的entry-helper:智能自动完成使用JSON模式信息。 在更短的时间内创建JSON内容。
    标准编辑器环境:编辑器功能,如复制粘贴的时候。
    展开内容

    应用信息

    • 包名:
    • MD5:
    • 需要网络

    评分及评论

    4.5满分5.0分

    点击星星用来评分

    评论需审核后才能显示
    同类排行