EZDML(表结构设计器) v3.72

EZDML(表结构设计器) v3.72

官方

系统:Android

日期:2026-03-04

类别:电脑软件

版本:v3.72

  • 详情
  • 相关
  • 评论

    EZDML官方版是一款国产开源免费的跨平台数据建模工具,功能强大且操作简单,适合需要设计数据库表结构的用户。它支持多种数据库类型,包括SQL、Oracle、MySQL和SQLServer等,并且还加入了ChatGPT辅助设计的功能,让数据库表结构的设计变得更加轻松。

    最让我觉得方便的是它的自动生成代码功能。只需要设定好数据表结构,EZDML就能生成对应的Pas、C#或Java代码,省去了手动编写代码的麻烦。而且它还有可视化界面,可以通过模型图来设计物理和逻辑视图,支持缩放和平移操作,直观又高效。

    对于需要导入已有数据库对象或者生成新的数据库脚本的用户来说,EZDML也提供了相应的功能。特别是它的表描述功能,可以直接通过文字快速生成表结构,对喜欢用键盘操作的人来说特别友好。

    总的来说,EZDML不仅功能全面,而且操作灵活,能够满足不同用户的需求。如果你正在寻找一款高效、免费的数据建模工具,它绝对值得一试!

    EZDML官方版是一款国产开源免费跨平台的轻量级数据建模工具,具有轻巧、快速、简便而功能强大的特点,不仅支持sql、oracle、mysql、sqlserver、c++、java等数据库建表,还支持ChatGPT辅助设计,使得用户可以轻松地进行数据库表结构设计,建立界面数据模型。

    值得一提的是,EZDML还支持通过自定义脚本模板生成测试数据界面原型和前后端代码文件,用户只需要设定好你的数据表结构,EZDML就能自动生成程序代码,复制生成的代码即可正常使用,欢迎有需要的用户朋友下载使用。

    软件功能

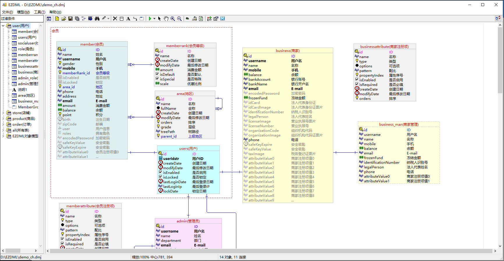
    1、表结构设计:创建表、字段、主键、外键、索引和注释。

    2、表描述:可直接编辑文字描述快速生成表结构,爱用键盘的人会喜欢这个功能。

    3、模型图:自动生成模型图;可设计和显示物理/逻辑视图,支持自动布局、平移、缩小放大等操作。

    4、导入数据库:导入数据库中的已有对象,即所谓的逆向工程(目前只支持ORACLE)。

    5、生成数据库:可生成直接创建数据库的SQL脚本;也可与现有数据库比较,然后生成同步脚本的功能,不至于丢失现有数据。

    6、生成代码:目前可生成Pas、C#和Java的简单类定义代码。

    软件特色

    1、支持可视化设计

    提供了一个直观的界面,让用户可以在图形化界面上直接设计数据库表结构,避免了繁琐的手动编写代码的工作。

    2、支持多种数据类型

    支持多种常见的数据类型,如文本、数字、日期、布尔值等,可以根据实际需求进行选择。

    3、支持字段属性设置

    用户可以在设计表结构时为每个字段设置属性,例如字段的数据类型、长度、默认值等。

    4、支持关联关系设置

    可以帮助用户在多个表中建立关联关系,例如外键、索引等。

    软件优势

    【提高效率】

    可以大大提高设计数据库表的效率,省去了手动编写代码的步骤。

    【降低错误率】

    可以降低设计过程中的错误率,用户可以更直观地看到每个字段的属性。

    【提高可读性】

    设计好的表结构可以直接生成对应的SQL代码,提高了代码的可读性和可维护性。

    【丰富的扩展性】

    通常支持多种数据库类型,可以满足不同用户的需求。

    使用说明

    1、系统启动时会自动加载最后一次使用的文件,并且会自动使用临时文件加速加载;

    2、模型图中可按加减号放大缩小,方向键平移,R复原,F居中,按住CTRL键时可用鼠标滚轮缩放,可以拉框选择,双击空白处自动全图缩放,直接拖空白处或按住ALT键拖动平移;

    3、表的描述字中,可以输入简写字母代替数据类型,S,I,F,D,BO,E,BL,O分别代表文本,整数,浮点数,时间,真假,枚举,文件,对象,如果不写,默认为字符串。

    展开内容

    应用信息

    • 包名:
    • MD5:
    • 需要网络

    评分及评论

    4.5满分5.0分

    点击星星用来评分

    评论需审核后才能显示
    同类排行