xyplorer中文破解版 v28.20.0400

xyplorer中文破解版 v28.20.0400

官方

系统:Android

日期:2026-03-24

类别:电脑软件

版本:v28.20.0400

  • 详情
  • 相关
  • 评论

    这篇文章主要介绍了XYplorer这款多标签文件管理器的功能和特点。它是一款快速、强大且易于使用的软件,能够帮助用户高效地管理文件。与Windows资源管理器相比,它的功能更便捷,操作更简单,无需复杂的配置即可使用。

    文章还详细介绍了破解版的特性,包括去密钥验证、集成注册码以及中文语言支持等,让用户可以免费下载和使用。安装教程也提供了详细的步骤,方便用户快速上手。

    XYplorer的主要优势在于其便携性和高度可定制性。它不需要安装,所有设置都存储在应用程序数据文件夹中,适合随身携带使用。软件还支持选项卡、标签、注释等多种功能,帮助用户更高效地管理文件和文件夹。

    此外,文章还提到了XYplorer的其他功能,比如列布局、搜索深度控制、排序搜索结果以及拖放添加选项卡等实用特性。这些功能不仅提升了用户体验,也让文件管理变得更加灵活和高效。

    总的来说,XYplorer是一款非常强大的文件管理工具,尤其适合需要频繁处理大量文件的用户。它的便携性和强大功能使其成为Windows资源管理器的理想替代品。如果你正在寻找一款高效且易于使用的文件管理器,XYplorer绝对值得一试!

    XYplorer是一款快速、强大且易于使用多标签文件管理器,该软件能够帮助用户轻轻松松的处理任务,并且还有选项卡、迷你树、标签、注释、大小图形以及悬停框等,轻松让您完成对文件的管理操作。软件完全能够代替Windows的资源管理器,其功能又更加的便捷,完全是不需要用户进行复杂的配置和设置,打开就可以进行使用。除此之外,该应用的速度超级的快,您可以对其进行自定义外观和行为进行定制,设置成为自己习惯位置就可以了。它能够给各位用户们提供非常不错的管理帮助,甚至还可以轻松将你电脑的文件管理的有条不絮,从而就可以让用户在后面自己想要使用的时候能够快捷的找到,可以说是非常的好用。

    ps:小编为您带来的是xyplorer中文破解版,此版本小巧、轻便,去密钥验证集成了注册码,不需要任何的安装、破解步骤就可以免费使用,有需要的朋友可以来本站免费下载。

    xyplorer破解版

    此版特性

    1、去密钥验证集成了注册码,免激活中文绿色便携版。

    2、集成了本地最新中文语言,关闭默认自动检测更新。

    xyplorer破解版安装使用教程:

    1、在本站下载完成后解压压缩包即可获得集破解补丁于一体的软件;

    2、运行里面的XYplorerPortable.exe文件,开启程序,软件打开即为简体中文;

    3、修改显示结构,变成详细模式;

    4、然后变更为颜色高亮显示;

    5、添加自定义的颜色高亮,便于我们自己的文件类型管理。同时作为对默认模板的一种补充;

    6、这里还介绍当前文件夹的数据统计功能,方便大家的文件统计。

    软件优势

    1、便携式

    XYplorer是一个便携式文件管理器。它不需要任何安装,将所有设置存储在应用程序数据文件夹中,运行它不会更改您的系统或注册表。随身携带,从USB闪存盘运行。文件管理即将结束。

    2、选项卡

    选项卡是在文件夹之间移动的最简单方法。拖动它们、隐藏它们、锁定它们、命名它们或将文件放到它们上面。选项卡分别和跨会话记住它们的配置。此外,您还可以获得选项卡集和双窗格。

    3、功能性强

    XYplorer旨在让您更快。一个有吸引力的界面中的许多可用性增强有助于简化您的工作流程并提高效率。你肯定会节省很多时间。

    4、可脚本化

    是的,您可以编写此应用程序的脚本。自定义任务的自定义解决方案。无需插件,脚本即用即用。即使是初学者也可以从这个功能中受益,因为论坛上有许多现成的脚本。

    5、速度很快

    速度一直是XYplorer的主要设计目标。代码不断针对性能进行优化,对缓慢的速度零容忍。此外,该应用程序使用的RAM很少,可执行文件很小(10 MB),几乎可以立即加载。

    6、可靠且坚固

    你可以信任XYplorer。它按预期和预期工作,很难打破。任何问题都会立即得到解决,通常会在几个小时内得到解决。一个庞大的社区密切关注开发,并不断测试频繁的测试版。

    7、可定制

    您可以微调应用程序,使其外观和行为完全符合您的要求。从字体和颜色到自定义工具栏按钮,再到文件图标和程序快捷方式。而且它的每一部分都是完全便携的。即使是黑暗模式。

    8、界面友好

    所有存储的数据(目录、配置、自定义按钮、自定义列、脚本、标签数据库)均为纯文本格式,存储在完全可移植的文件中,易于人类或机器读取和编辑,使整个设置完全透明且经得起未来考验。你永远不会遇到兼容性问题。

    9、响应迅速

    你的声音会被听到并被认真对待,大多数时候你会得到即时反馈,你的请求可能会比你想象的更快得到实施。

    软件功能

    1、列布局。

    现在,您只需单击一下即可加载预定义和自定义的列布局。例如,照片栏布局无需费力收集特殊栏,而是立即显示照片的拍摄日期、尺寸、纵横比、曝光时间、曝光补偿、光圈值、焦距、ISO 感光度和相机型号。全部。音频列布局为您提供长度、采样率、位深度、位率和通道。您可以根据您的特定需求调整列布局。

    您将在工具栏中找到“列布局”按钮。如果没有,请通过工具 添加它| 自定义工具栏... (Ctrl+Shift+F9)。

    这些是预定义布局的列:

    1)标准列布局:名称、大小、类型、修改(= 文件资源管理器默认提供的内容)。

    2)扩展列布局:名称、扩展、大小、类型、修改、创建(= XYplorer 默认提供的内容)。

    3)照片栏布局:名称、扩展、尺寸、修改、创建、拍摄日期、尺寸、纵横比、曝光时间、曝光偏差、光圈值、焦距、ISO 速度、相机型号。

    4)音频列布局:名称、扩展、大小、修改、创建、长度、采样率、位深、位率、通道。

    5)音频标签列布局:名称、扩展名、大小、修改、创建、标签标题、标签艺术家、标签专辑、标签轨道、标签年份、标签流派、标签评论。

    6)用户标签列布局:名称、扩展、大小、修改、创建、标签、标签、评论、额外 1、额外 2、额外 3、额外 4、额外 5。

    2、最大深度。

    现在您可以轻松缩小搜索递归深度。例如最大深度 2 表示:在当前位置和更深 2 层搜索。

    打开信息面板 ( F12 ),选择查找文件选项卡,您将在名称和位置选项卡底部看到最大深度下拉列表。

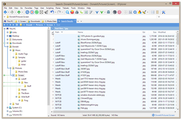
    3、排序搜索结果。

    新的“始终以这种方式对搜索结果进行排序”选项可让您准确控制所有搜索结果最初的排序方式。支持排序列、排序方向,甚至二次排序。

    您可以在“查找信息栏”的右键单击菜单中找到“始终以这种方式对搜索结果进行排序”的开关。要显示该栏,请确保勾选此项:配置 | 查找和过滤 | 查找文件和分支视图 | 查找文件 | 在列表中显示搜索信息。

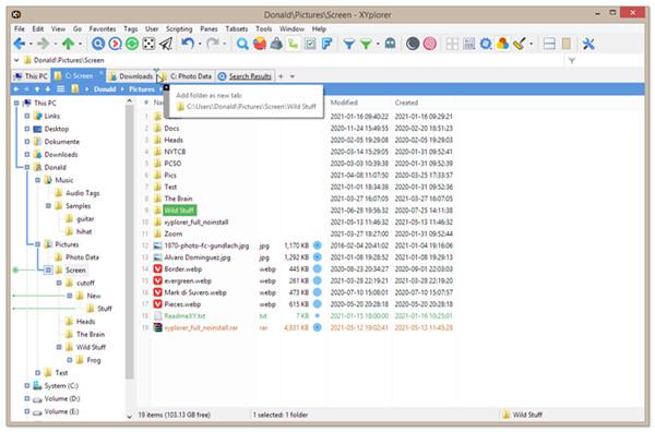
    4、使用拖放添加选项卡。

    现在,您只需将文件夹拖放到选项卡栏的空白部分或两个选项卡之间的间隙,即可将文件夹转换为新选项卡。

    5、此处自动调整列大小。

    现在,您可以将列大小的自动调整限制为当前可见的行。这有两个优点:对于几英里之外的东西,您不会获得超宽的列,并且对于长列表来说速度要快得多。

    展开内容

    应用信息

    • 包名:
    • MD5:
    • 需要网络

    评分及评论

    4.5满分5.0分

    点击星星用来评分

    评论需审核后才能显示
    同类排行