DataGrip2026电脑版 v2026.1官方版

DataGrip2026电脑版 v2026.1官方版

官方

系统:Android

日期:2026-04-08

类别:电脑软件

版本:v2026.1官方版

  • 详情
  • 相关
  • 评论

    DataGrip2026官方版是由JetBrains公司推出的一款功能全面、操作便捷的数据库管理工具,专为专业SQL开发人员和数据库管理员设计。它支持MySQL、PostgreSQL、Oracle、SQL Server等多种主流关系数据库产品,提供了统一的开发平台。

    在新版本中,DataGrip加入了AI智能体的支持,能够帮助开发者更高效地编写和阅读代码。比如,在与AI Assistant聊天时,你可以通过代码段创建文件,而软件会自动识别上下文并绑定数据源或方言。此外,新增了Query Files文件夹功能,方便管理查询文件。

    AI助理的深度融合是最大亮点之一,它不仅可以进行代码补全,还能通过自然语言生成复杂查询、解释存储过程逻辑,并提供性能优化建议。还有上下文感知的文件创建功能,让开发者省去了手动配置的麻烦。

    软件还新增了可视化与原生格式支持,执行计划标签页更易查找,侧边栏详情面板让你无需点击即可查看详细信息。多视图分析和原生格式复制功能也非常实用,方便在外部工具中共享或进一步分析。

    此外,DataGrip2026支持多种语言界面(中文、日语、韩语)和两种主题(浅色/深色),用户还可以自定义颜色主题,选择丰富。总的来说,这些新功能和改进让数据库管理更加高效便捷,特别适合需要频繁处理复杂SQL任务的开发者。如果你正在寻找一款强大且易用的数据库工具,DataGrip2026绝对值得一试!

    DataGrip2026官方版是由JetBrains公司推出的一款功能全面、操作便捷的数据库管理工具,这也是专为专业SQL开发人员和数据库管理员所设计的。软件内支持多种主流关系数据库产品,如MySQL、PostgreSQL、Oracle、SQL Server等,为开发者提供了统一的开发平台。

    值得一提的是,在DataGrip2026中为用户提供AI智能体的支持、创建查询文件的新流程,数据源模板等,可以帮助开发者更高效地编写和阅读代码,极大程度上节省时间和精力。对此,有需要的用户欢迎来本站免费下载体验。

    DataGrip2026电脑版新功能

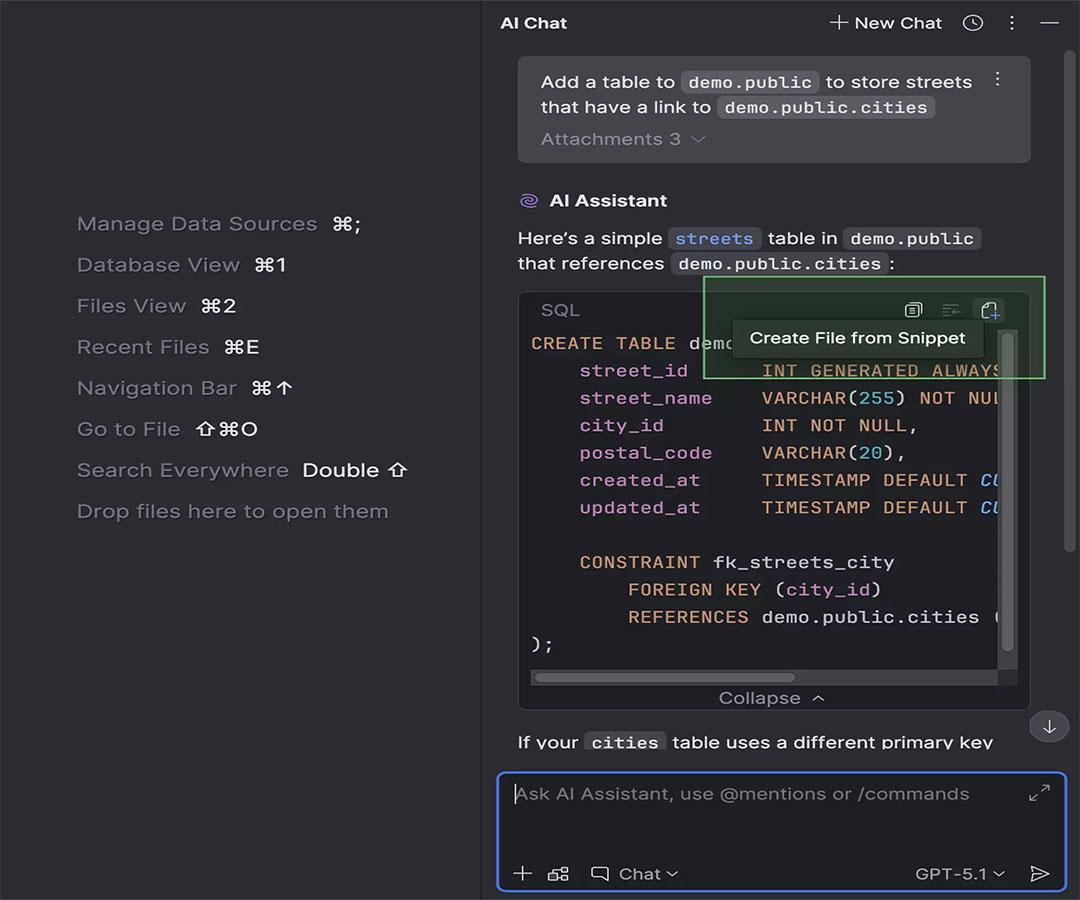
    1、创建文件时附带 SQL 方言和数据源

    在 AI Chat(AI 聊天)工具窗口中与 AI Assistant 聊天时,您可以通过代码段创建文件

    如果在聊天中提供了与 SQL 方言、数据源或架构相关的任何上下文,则无需附加数据源或架构,也无需设置方言,因为 DataGrip 会自动完成这些操作。 同样,如果您向 AI Assistant 询问有关已附加数据源的文件的问题,DataGrip 会将该数据源附加到新创建的文件中。

    2、将 AI 智能体集成到 AI 聊天中

    Claude Agent 和 Codex 现在已原生集成到 AI 聊天界面中, 这样可以更轻松地为每项任务获取合适的辅助。

    3、数据库资源管理器中的 Query Files(查询文件)文件夹

    您现在可以在数据库资源管理器中访问您的查询文件。 我们添加了 Query Files(查询文件)文件夹,这些文件夹会显示在每个数据源节点下。 要切换此文件夹的可见性,请点击工具窗口工具栏上的 View Options(视图选项),然后选择或取消选择 Query Files(查询文件)选项。

    软件特色

    1、AI助理深度融合:AI Assistant不再仅仅是代码补全工具。在2026版本中,它能够通过自然语言请求生成复杂查询、解释晦涩的存储过程逻辑,甚至分析SQL执行计划并提供具体的性能优化建议。

    2、上下文感知的文件创建:当在AI聊天窗口中讨论SQL代码片段时,DataGrip能自动识别对话中的SQL方言、数据源和Schema上下文。当你将代码保存为文件时,IDE会自动绑定这些属性,无需手动配置

    3、可视化与原生格式支持:执行计划标签页被提升至与“输出”和“结果”同级,更易查找。新增的侧边栏详情面板让你无需点击即可查看每一步的详细信息。

    4、多视图分析:除了火焰图,你现在可以打开“总成本”或“启动成本”等特定分析标签页进行深度剖析。

    5、原生格式复制:支持将查询计划以数据库的原生格式(如PostgreSQL的JSON或XML)直接复制,便于在外部工具中共享或进一步分析。该功能支持PostgreSQL、MySQL、Oracle及SQL Server等主流数据库。

    软件优势

    1、包含架构的 DDL 语句的 SQL 文件可以作为数据源使用。 因此,您可以引用所有表、列,以及在此类文件中定义的其他对象。 您也可以将一个 DDL 数据源映射到一个真实的数据源,并在两者之间进行迁移。

    2、DataGrip 为大多数流行的版本控制系统提供了一个统一界面,确保使用 Git 和其他系统时可以获得一致的用户体验。 也支持 GitHub 集成。

    3、借助运行配置,您可以在不打开脚本的情况下运行它们。 每个配置可以包含多个按要求顺序排列的脚本文件、多个目标架构,以及在实际运行前要完成的任务列表。

    4、可以将用户界面更改为以下任何一种语言:中文、日语和韩语。

    5、DataGrip 提供浅色和深色两种主题。 每种主题都可以完全定制,任何颜色都可以更改。 用户甚至可以创建自己的颜色主题,我们的插件库提供了无数选择。

    展开内容

    应用信息

    • 包名:
    • MD5:
    • 需要网络

    评分及评论

    4.5满分5.0分

    点击星星用来评分

    评论需审核后才能显示
    同类排行