DataGrip 2026中文版

DataGrip 2026中文版

官方

系统:Android

日期:2026-04-09

类别:电脑软件

版本:v2026.1

  • 详情
  • 相关
  • 评论

    DataGrip 2026 是一款功能强大的多引擎数据库集成开发环境,它深度融合了Claude Agent 和 Codex 等AI智能体,让生成复杂查询、分析SQL执行计划变得异常简单。用户可以通过自然语言直接与AI交互,完成从创建 SQL 文件到优化建议的全套操作。界面经过重新设计,新增了“Query Files”文件夹,支持更灵活的文件和控制台并行使用,同时优化了执行计划的展示方式,支持以JSON/XML等原生格式复制查询计划。

    软件还引入了数据源模板功能,用户可以在JetBrains Account中存储配置,并在不同IDE间复用。此外,它全面兼容PostgreSQL 18等数据库的最新特性,支持智能SQL编辑、代码补全、实时错误高亮和快速修复等功能。DataGrip 的可视化查询生成器让数据处理变得直观高效。

    安装教程简单易懂,用户只需按照步骤操作即可完成安装激活。对于开发者来说,DataGrip 2026 新增的AI功能和优化的工作流无疑会大幅提升效率,尤其是那些需要频繁与数据库交互的场景。总的来说,这款工具对数据库开发人员非常友好,特别是它对PostgreSQL的支持让我印象深刻,几乎覆盖了所有最新特性。如果你还在用老旧的数据库工具,DataGrip 2026 绝对值得一试!

    DataGrip 2026是一款功能全面的多引擎数据库集成开发环境,它深度集成了Claude Agent、Codex等AI智能体,用户可直接通过自然语言生成复杂查询、解释存储过程并分析SQL执行计划以提供优化建议。软件重新设计了查询文件与控制台的工作流,新增查询文件文件夹,支持更灵活的文件与交互式控制台并行操作,且其增强的执行计划分析功能优化了界面,支持以JSON/XML等原生格式复制查询计划,并新增详细信息面板与成本分析视图。

    DataGrip 2026还引入了数据源模板功能,它允许将配置存储于JetBrains Account并在不同IDE间复用,并全面支持PostgreSQL 18等数据库的最新特性。作为通用数据库环境,它兼容任何具备JDBC驱动的DBMS,提供智能SQL编辑、代码补全、实时错误高亮与快速修复。软件还具备强大的数据处理能力,包括数据编辑器、多种格式的导入导出和数据比较,并内置可通过拖拽构建查询的可视化查询生成器。

    DataGrip 2026中文版安装教程

    1、双击安装程序,点击【下一步】。

    2、可更改软件安装位置(路径不能含有中文字符),点击【下一步】。

    3、点击【下一步】。

    4、分别勾选【IDE激活】与【创建桌面快捷方式】,点击【下一步】。

    5、点击【安装】。

    6、正在安装中,请稍等。

    7、取消勾选【下载插件密钥】,点击【完成】。

    8、双击软件图标,启动DataGrip 2026。

    9、如下图所示,DataGrip 2026安装激活成功,用户可无限制免费使用其内所有功能。

    DataGrip 2026新特性

    一、AI 改进:智能体化流程

    JetBrains AI 不断演进,在 DataGrip 中 AI 的使用方式方面为您提供更多选择、更高的透明性和灵活性。

    此版本支持通过 AI 聊天以更智能的方式创建 SQL 文件、将 Claude Agent 和 Codex 集成到聊天界面中,并在 MCP 服务器中提供了针对特定数据库的工具以实现智能体化工作流。

    1、将 AI 智能体集成到 AI 聊天中

    Claude Agent 和 Codex 现在已原生集成到 AI 聊天界面中, 这样可以更轻松地为每项任务获取合适的辅助。目前,Codex 集成需要手动配置 MCP 服务器。

    2、MCP 服务器的数据库特定功能

    我们通过数据库特定功能对 MCP 服务器进行了拓展。 实现此增强功能后,内置 AI 智能体和第三方工具可以通过更加结构化的方式使用数据库。

    新功能包括:

    ● 获取连接配置并对其进行测试。

    ● 列出数据库架构。

    ● 检索支持的架构对象类型(如表和视图)并浏览架构对象。

    ● 查看最近和当前正在运行的 SQL 查询。

    ● 执行和取消正在运行的 SQL 查询。

    ● 预览表数据并以 CSV 格式获取结果集。

    出于安全考虑,默认需要四种类型的用户同意:

    ● 架构访问请求。

    ● 数据访问请求。

    ● 架构修改请求。

    ● 数据修改请求。

    需要权限时,IDE 会征求您的同意。

    您可以在 IDE 设置中的 Tools | AI Assistant(工具 | AI Assistant)下更改同意偏好设置。

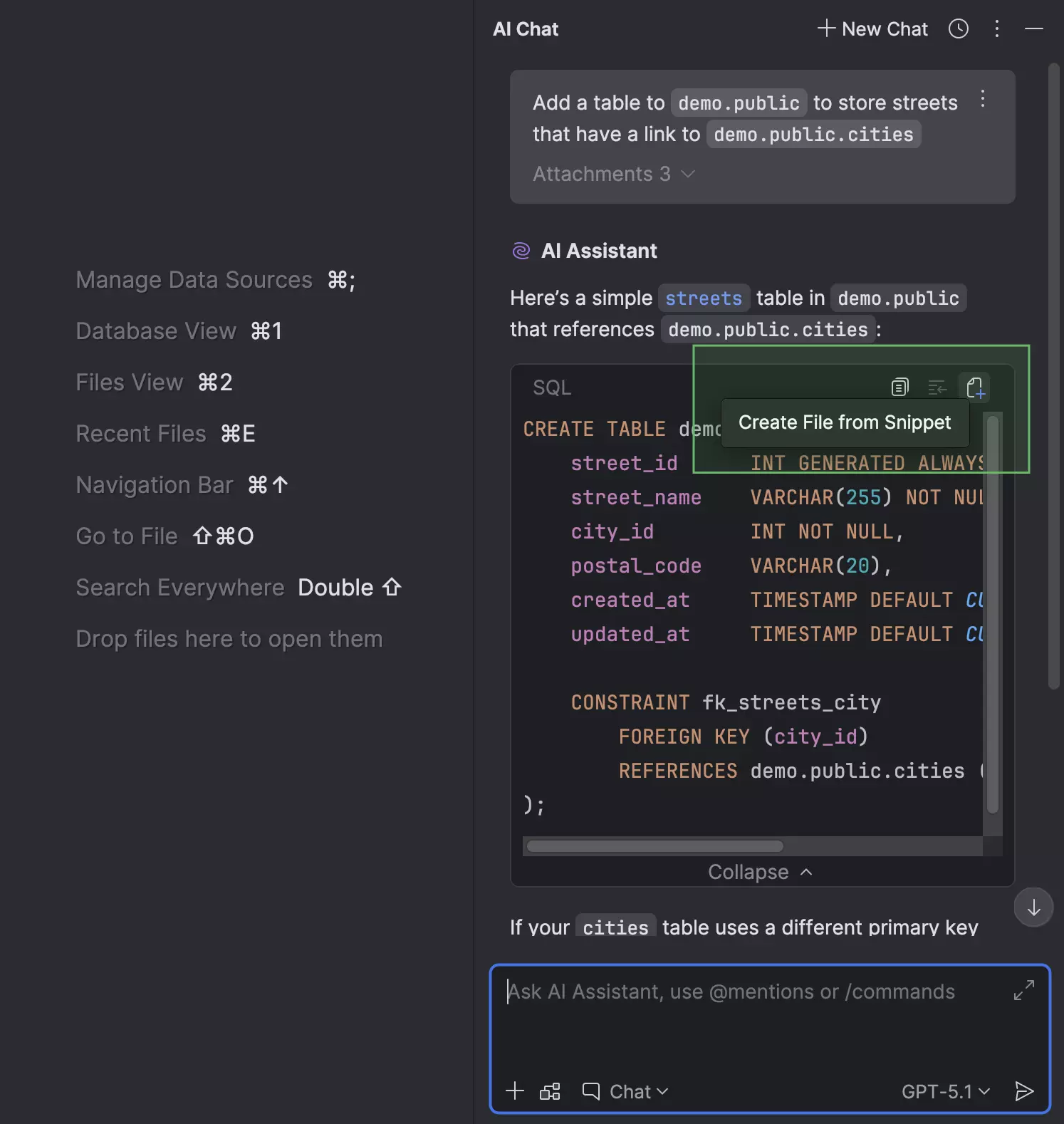
    3、创建文件时附带 SQL 方言和数据源

    在 AI Chat(AI 聊天)工具窗口中与 AI Assistant 聊天时,您可以通过代码段创建文件。

    如果在聊天中提供了与 SQL 方言、数据源或架构相关的任何上下文,则无需附加数据源或架构,也无需设置方言,因为 DataGrip 会自动完成这些操作。 同样,如果您向 AI Assistant 询问有关已附加数据源的文件的问题,DataGrip 会将该数据源附加到新创建的文件中。

    DataGrip 会将创建的文件存储在当前项目目录中。

    二、查询文件和控制台

    1、创建查询文件的新流程

    我们重新设计了并行使用查询文件与查询控制台的流程。 现在,您可以根据任务和工作流,仅使用文件或仅使用控制台,或者同时使用两者。

    要创建新的查询文件,请右键点击数据源,并选择 New | Query File(新建 | 查询文件),或者按 Shift+Cmd+J (macOS) 或 Ctrl+Alt+Shift+Q (Windows/Linux)。 然后,在 New Query File(新建查询文件)对话框中指定文件名以及文件存储目录。 要将文件存储在当前项目中并将其与项目关联,请指定当前项目目录或其子目录之一。

    2、数据库资源管理器中的 Query Files(查询文件)文件夹

    您现在可以在数据库资源管理器中访问您的查询文件。 我们添加了 Query Files(查询文件)文件夹,这些文件夹会显示在每个数据源节点下。 要切换此文件夹的可见性,请点击工具窗口工具栏上的 View Options(视图选项),然后选择或取消选择 Query Files(查询文件)选项。

    3、用于定制文件显示方式的新选项

    不同的任务需要显示不同的信息。 我们添加了一些设置,以确保查询文件的展示方式能为您的特定用例提供适当的信息。 您可以使用这些设置来切换是否显示数据源名称、应用架构颜色,以及将附加数据源的图标用于查询文件。

    三、连接性

    1、数据源模板

    我们已实现一种方式,支持将数据源设置以模板形式存储在您的 JetBrains Account 中。 通过这种方式存储数据源设置后,您在任何提供数据库功能的 JetBrains IDE 中登录 JetBrains Account 后,都可以使用该模板。 这些模板会存储 Data Source and Drivers(数据源和驱动程序)对话框 General(常规)和 Advanced(高级)标签页中的设置,但不会存储您的数据库凭据。

    您可以在 Data Source and Drivers(数据源和驱动程序)对话框中创建模板。 在 Data Sources(数据源)标签页上,选择创建模板要采用的数据源,然后点击 Save as template(另存为模板)。

    新模板将出现在 Data Source Templates(数据源模板)标签页上。 您可以随时使用 Create Data Source(创建数据源)按钮创建使用该模板的新数据源。

    2、PostgreSQL 18 支持

    DataGrip 现在支持去年发布的 PostgreSQL 18。 全面支持包括以下关键字和命令(包括但不限于):

    ● RETURNING 语句中的 OLD 和 NEW 解析。

    ● 主要和唯一约束中的 WITHOUT OVERLAPS。

    ● 外键约束中的 PERIOD。

    ● 列的 GENERATED ALWAYS AS (...) [STORED | VIRTUAL]。

    ● NOT ENFORCED 和 NOT VALID 约束。

    3、Data Sources and Drivers(数据源和驱动程序)对话框改进

    我们对 Data Sources and Drivers(数据源和驱动程序)对话框做了几处更改。

    ● Data Sources(数据源)、Clouds(云)、Drivers(驱动程序)和 DDL Mappings(DDL 映射)部分现在是对话框中的主要标签页,位于左侧。

    ● 如果 Comment(注释)字段为空,则默认隐藏。 要显示该字段,请点击 Name(名称)字段旁的 Add Comment(添加注释)。

    ● 如果在 Driver(驱动程序)下拉菜单中选择的驱动程序尚未下载,则菜单旁边会出现一个 Download(下载)选项。 点击此选项可下载驱动程序。

    ● Connection type(连接类型)下拉选项现在为标签页形式。 如果数据源包含三种以上的连接类型,则会以下拉菜单形式显示这些连接类型。

    此外,还移除了 Create DDL Mapping(创建 DDL 映射)操作。 您可以在 DDL Mappings(DDL 映射)主标签页上创建 DDL 映射。

    四、Explain Plan(解释方案)工作流

    1、UI 和 UX 改进

    我们对 Explain Plan 工作流进行了一些更新,使其更易于发现、信息更丰富且更易于使用:

    ● 代码编辑器工具栏上 Explain Plan 下拉列表中的选项已缩减为两个:Explain Plan 和 Explain Analyse。

    ● 在 Services(服务)工具窗口中,显示计划的 Query Plan(查询计划)标签页已移至与 Output(输出)和 Result(结果)标签页相同的级别。 该标签页还采用新图标。

    ● 在 Query Plan(查询计划)标签页中,您现在可以在标签页右侧的单独面板中查看每个计划行的详细信息。

    ● 对于包含表名称的单元,将光标悬停在表上方时,弹出窗口中会出现快速文档。

    ● 可用于查询计划的不同视图会显示在单独的子标签页中。 这些内部标签页位于 Query Plan(查询计划)标签页的底部。 这些标签页默认隐藏,仅在打开多个标签页时显示。 要打开 Total Cost(总成本)或 Startup Cost(启动成本)标签页,请点击左侧工具栏上的 Flame Graph(火焰图),然后选择所需的视图。

    2、以原生格式复制查询计划的选项

    现在,您能够以数据库的原生格式(如 JSON 或 XML)复制查询计划。 为此,请点击左侧工具栏顶部的 Copy Original Query Plan(复制原始查询计划)按钮。 此功能支持用于 PostgreSQL、Amazon Redshift、MySQL、MariaDB、Oracle、Microsoft SQL Server 和 Snowflake。

    功能特点

    1、智能查询控制台

    JetBrains DataGrip 允许您以不同的模式执行查询,并提供跟踪所有活动的本地历史记录,并保护您免于失去工作。

    2、高效的模式导航

    让您通过相应的操作,或直接从其在SQL代码中的用法,跳转到任何表,视图或过程。

    3、解释计划

    让您深入了解查询的工作原理和数据库引擎的行为,以便您的查询更有效率。

    4、智能代码完成

    DataGrip提供了上下文敏感的代码完成,可帮助您更快地编写SQL代码。完成意识到您正在编辑的代码中创建的表结构,外键以及数据库对象。

    5、即时分析和快速修复

    DataGrip可以检测您的代码中的可能的错误,并提出最佳的选项来即时修复它们。它将立即让您了解未解决的对象,使用关键字作为标识符,并始终提供解决问题的方法。

    6、在SQL文件和模式中工作的重构

    DataGrip可以正确解析SQL代码中的所有引用,并帮助您重构它们。当您重命名变量或别名时,它将在整个文件中更新其用法。当您从查询重命名对它们的引用时,数据库中的实际表名将被更新。甚至还可以预览其他视图,存储过程和函数中的表/视图。

    展开内容

    应用信息

    • 包名:
    • MD5:
    • 需要网络

    评分及评论

    4.5满分5.0分

    点击星星用来评分

    评论需审核后才能显示
    同类排行