PLSQL Developer 14这款软件真的挺让我惊喜的,它不光是给Oracle数据库用的管理工具,更像一个全能的开发助手。我最喜欢它的一点就是特别注重易用性和代码质量,用起来非常顺手。它里面集成了语法高亮、代码自动补全、甚至还有PL/SQL美化器,写代码的时候效率高了不少,而且代码看起来也更整洁规范了。新版还加了测试管理器,能快速检查程序错误,这对排查问题帮助很大。另外,它现在原生支持Git和Subversion了,版本管理方便多了,不用再切来切去。安装过程也不复杂,跟着步骤走就行,还能轻松换成中文界面。功能上,从强大的编辑器到集成调试器,再到图表和报告功能,几乎涵盖了数据库开发的所有需求。特别是那个SQL窗口,能同时看多个结果集,对比数据特别直观。导出数据库的操作也很简单,点几下菜单就能搞定。总的来说,这版本在细节上优化了很多,修复了不少bug,用起来更稳定,绝对是Oracle开发者必备的利器。
PLSQL Developer 14是一款专为Oracle打造的数据库管理软件,由Allround Automations公司全新推出发行。该软件侧重于易用性、代码品质和生产力,充分发挥Oracle应用程序开发过程中的主要优势。除此之外,这款软件功能强大,操作方便,拥有语法高亮显示、SQL和PL/SQL帮助、对象描述、代码助理、编译器提示、重构、PL/SQL美化器、代码内容、代码层次结构、代码折叠、超链接导航等诸多复杂功能,全方位满足用户的使用需求。
与此同时,全新版本的PLSQL Developer 14带来了许多升级和优化,例如改进表定义编辑器的功能,可以直接在网格中编辑,复制和粘贴索引和分区存储。新增测试管理器功能,以方便用户快速确定所有测试是否正确运行,并在程序出现错误时,及时调查错误的原因,为用户节省时间和精力。改进了项目,添加了对Git和Subversion的支持。并且还修复了许多bug,致力于带给用户更加优质的使用体验。
PLSQL Developer 14安装教程
1、在本站下载解压缩包后,获得PLSQL Developer 14 32和64位原程序,注册信息以及语言包。

2、这里小编以PLSQL Developer 14 64位为例,双击plsqldev1402x64.msi开始安装。

3、阅读并同意软件安装协议。

4、设置软件安装路径,注册选项中,我们选择第二项,填入注册信息。

5、打开注册机,点击generate生成注册信息。

6、将注册信息填入对应的信息栏中。

7、安装模式默认即可。

8、等待程序安装完毕,点击【Finish】按钮即可。

9、这时候我们回到压缩包找到language内的chinese.exe运行它(如果想要体验其他语言也可以安装运行别的文件)。

10、目标选择PLSQL Developer 14安装根目录文件夹
默认路径为:C:\Program Files\PLSQL Developer 14

11、完成上述操作后我们来运行桌面快捷方式,即可获得PLSQL Developer 14中文版。
功能介绍
1、强大的 PL/SQL 编辑器
凭借其语法突出显示,SQL 和 PL/SQL 帮助,对象描述,代码助手,编译器提示,重构,PL/SQL 美化器,代码内容,代码层次结构,代码折叠,超链接导航,宏库和许多其他复杂功能,Unicode 兼容的编辑器甚至会吸引最苛刻的用户。信息会在您需要时自动呈现给您,或者最多只需点击一下即可。
2、集成调试器
集成调试器提供您可能希望的所有功能:步入,步进,步出,运行直到异常,断点,查看和设置变量,查看调用堆栈等。您可以调试任何程序单元而不对其进行任何修改,包括触发器和对象类型。
3、PL/SQL Beautifier
PL/SQL Beautifier 允许您通过用户定义的规则集来格式化 SQL 和 PL/SQL 代码。编译,保存或打开文件时,您的代码可以自动美化。如果您在大型项目团队中工作,此功能将提高您的编码效率并提高 PL/SQL 代码的可读性。
4、SQL 窗口
SQL 窗口允许您输入任何SQL语句或多个语句,并在网格中查看或编辑结果。结果网格支持按示例查询模式以搜索结果集中的特定记录。您可以轻松地从历史缓冲区中调用以前执行的 SQL 语句。 SQL 编辑器提供与 PL/SQL 编辑器相同的强大功能。
5、命令窗口
要开发和执行 SQL 脚本,您可以使用 PL/SQL Developer 的命令窗口。此窗口具有与 SQL * Plus 相同的外观,并且还具有内置脚本编辑器,并具有相应的语法突出显示。现在您可以开发脚本而无需“编辑脚本/保存/切换到 SQL * Plus/ 运行脚本”循环,而无需离开舒适的 PL/SQL Developer IDE。
6、报告
要针对您的应用程序数据或 Oracle 字典运行报告,您可以使用 PL/SQL Developer 的内置报告功能。有许多标准报告,您可以轻松创建自己的自定义报告。这些自定义报告可以保存在报告文件中,报告文件又可以包含在报告菜单中。这使您可以轻松运行自己经常使用的自定义报告。
7、图表
图表窗口允许您创建选定对象的图形表示。通过这种方式,您可以轻松地查看应用程序或项目的数据库对象(的一部分)及其关系。图表可用于文档目的,但也可用作工作区。右键单击对象可以访问所有对象函数,双击对象将调用对象类型的默认操作。
PLSQL Developer 14怎么导出数据库
PLSQL Developer是Oracle数据库用来导入导出的数据库的工具之一,现在小编为大家介绍一下PLSQL Developer怎么导出数据库,希望能帮到大家。
1、在PLSQL Developer主界面单击菜单栏中的“工具(T)”菜单

2、在单击“工具(T)”菜单后弹出的子菜单中单击“导出用户对象(U)”

3、在单击“导出用户对象(U)”标签后弹出的窗口中选择“用户”、在“输出文件”中选择.sql类型文件等信息后按“导出”按钮即可。
新功能
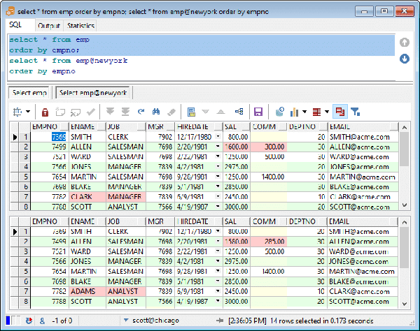
1、SQL窗口改进
现在,您可以同时显示多个结果集并可以进行比较:

现在可以按需获取CLOB和BLOB,以提高查询性能。
2、命令窗口改进
添加了新的EXPORT TABLES和EXPORT OBJECTS命令。这使您可以自动执行频繁的导出作业。您可以从交互式导出工具轻松构建命令行。
BEAUTIFY命令现在支持通配符。
现在,在输入@之后,CONNECT命令将显示数据库列表。
现在支持WITH_PLSQL提示。
3、对象浏览器改进
现在,对象浏览器将显示函数和过程的所有重载版本。
现在,您可以过滤多个以逗号分隔的对象名称(例如,“ dept%,emp%”)。
现在,您可以从弹出菜单刷新实例化视图。
4、文件浏览器增强
Git和Subversion支持已添加。
文件图标现在指示PL / SQL Developer文件类型。
现在,您可以根据名称,大小,日期,只读状态和版本控制状态来过滤文件。 您可以在选项对话框中指定过滤器:

您也可以直接在文件浏览器顶部输入过滤器表达式:

5、项目改进
Git和Subversion支持已添加。
文件图标现在指示PL / SQL Developer文件类型。

6、改进表定义编辑器的功能
现在可以直接在网格中编辑,复制和粘贴索引和分区存储。
添加了对行存档的支持。
7、连接列表改进
窗口图标现在指示PL / SQL Developer窗口类型。
连接状态图标移到左侧以保持一致。

8、会话窗口改进
现在,您可以定义可以从会话列表的弹出菜单执行的会话操作:

会话操作可以通过编写dbms_output来显示反馈。
点击星星用来评分