SimSolid 2022这软件真的挺神的,它把传统有限元分析里最头疼的几何简化和网格划分直接给干掉了,这对我来说简直是解放生产力的神器。以前做复杂装配体仿真,光是处理模型就得花大半天,现在它能在普通台式机上快速搞定那些超大超复杂的零件,效率高得吓人。新版还加了好多实用功能,比如能处理几何缺陷、间隙穿透这些装配体接触问题,还有多通道自适应分析保证精度,连谐波分析和静态动画都优化了。最让我惊喜的是它支持正交各向异性材料和疲劳分析,用应变寿命法做单轴多轴疲劳,还能搞应力线性化,这对做结构强度评估太有用了。安装也简单,下载解压后装好主程序,把补丁往安装目录一替换就能免费用所有功能,官方教程写得明明白白,小白也能轻松上手。它支持的CAD格式超全,从CATIA到STL都能读,结果后处理也丰富,应力云图、变形动画、点探针样样俱全。虽然有些高级功能像边界条件应用在批处理模式下还不支持,但日常设计仿真完全够用,性能指标确实牛,算大装配体又快又省内存。我个人觉得这软件特别适合机械工程师和仿真新手,不用纠结网格质量,把精力全放在设计优化上,真心推荐给需要高效仿真工具的朋友。
SimSolid 2022是一款非常好用的结构模拟仿真软件,由知名厂商Altair 公司研发打造。它消除了几何简化和网格化,这是传统FEA中最耗时和专业的两项任务,可以分析与传统FEA不相关的复杂零件和大型组件,并在台式计算机上高效地完成。除此之外,软件最主要的特色就是能够非常快速的帮助用户们解决各种仿真问题,比如它能够非常有效的消除几何图形的简化功能以及网格样式功能,最主要的是能够非常快捷有效的解决FEA中比较难的一些问题,并且还可以分析各种相对来说比较复杂的零件等,能通过电脑快速的解决完成。SimSolid 2022与之前的版本相比较新增优化了不少好用的功能,让用户们在设计过程中变得更加的快捷方便,能够处理几何缺陷,以及间隙、穿透和不规则接触区域等装配体接触缺陷。通过多通道适应性分析控制解决方案的准确性。适应性可以在全局或局部基础上进行定义,并且始终处于激活状态。还优化增强了谐波功能、静态动画、CSV导入斑点、JT CAD阅读器、CAD导入格式、周期性功能等多处。为计算时间和内存占用提供了卓越的性能指标,允许在台式计算机上快速解决庞大且/或复杂的装配体。
PS.本站为用户们带来的是
Altair SimSolid 2022完整版,
附带了相对应版本有效的补丁,可以完美帮助用户们免费激活解锁该软件,小编亲测可用,并随后会将其为用户们附上详细的图文安装教程以供参考,欢迎有需要的用户们免费下载体验。
SimSolid 2022中文版安装教程
1、在本站下载文件并解压软件压缩包,得到Altair SimSolid 2022源文件和补丁;

2、之后双击主程序进行软件安装,并勾选我同意协议按钮;

3、开始软件安装,选择软件安装路径,进行下一步操作;

4、之后完成安装,点击finish退出软件安装向导,先不要运行软件;

5、然后将破解补丁liblmx-altair.dll移动复制、粘贴到软件安装目录,并选择替换;
默认路径:
C:\Program Files\Altair\2022.3

6、至此,Altair SimSolid 2022成功激活,所有功能全部免费使用;
主要功能
1、可用的解决方案
线性静态,模态,热,耦合热应力,材料非线性,几何非线性,瞬态动力学(时间,频率和随机响应)
2、支持的连接
粘结螺栓和滑动螺栓,虚拟连接器,焊缝(点焊,激光焊和圆角焊),铆钉
3、边界条件
固定,滑动,力,压力,重力,热,惯性,惯性释放,静液压,轴承,铰链和远程载荷
4、CAD连接
读取所有常见的CAD文件格式,包括:CATIA,NX,PTC / Creo,Inventor,Fusion 360,SOLIDWORKS,Onshape,JT,STEP,VDA,Parasolid,ACIS,PLMXML,CGR,STL
5、结果类型
具有位移,应力和应变,变形动画,最大/最小标签,点探针,XY图,反作用/接触力,螺栓/螺母力,点焊力,频率和模式形状,模态参与因子,安全因子的等高线图
6、附加功能
刚性零件,螺栓/螺母紧固,模态参与因素
SimSolid2022新功能
1、正交各向异性材料
现在支持正交各向异性材料。这些材料的材料属性沿着相互正交的轴不同。您可以通过选择直生的材料类型。
可以在上下文菜单中为中的选定零件定义正交各向异性材料装配工作台。

2、用应变寿命法进行疲劳分析
支持使用应变寿命法的单轴和多轴疲劳方法。支持时序历史和顺序负载情况。时间序列历史可以从。右骶后,。(同radarplanningchart)雷达规划表,或。战斗支援车(combat support vehicle的缩写)文件。
使用平均应力修正来说明非零平均应力的影响。对于拉伸裂纹扩展引起的损伤,使用史密斯、沃森和托普或莫罗损伤模型。使用法特米-索奇或布朗-米勒进行剪切裂纹扩展。

3、基于S-N(应力-寿命)法的单轴疲劳分析
现在,您可以使用S-N(应力-寿命)方法来求解单轴疲劳分析。支持各种应力组合,包括最大主应力、绝对最大主应力、符号冯米塞斯、符号最大剪切和临界平面。

4、应力线性化
弹性应力场现在可以通过厚度分解成等效薄膜、弯曲和峰值应力。线性静态分析支持这一点。也可以为线性化局部应力定义失效准则。
您可以通过上的拾取信息选项卡访问线性化应力函数分析工作台。您可以绘制垂直于曲面的应力线性化线段,或者通过拾取线段的端点来定义它们。

5、执行SimSolid使用JavaScript文件的函数
你现在可以跑了SimSolid在批处理模式下使用JavaScript文件。此功能仅适用于的完整版本SimSolid。在这种模式下,您可以通过命令行参数执行JavaScript文件来运行各种操作。JavaScript文件也可以使用命令行参数进行参数化和执行。目前支持常规连接的模态分析。当前不支持应用边界条件。
6、板材修复
您可以修复带有自相交的图纸以移除自相交。您也可以修复具有不同于标称厚度的区域的薄板,使整个零件具有均匀的标称厚度。SimSolid用红色表示自相交的薄板,用橙色表示不同于标称厚度的薄板。修复表的过程是重复的,您可能希望修复表并重新运行以确认所有缺陷都已正确修复。重新运行,直到达到预期效果。
您也可以在中查看高亮显示的部分项目树。

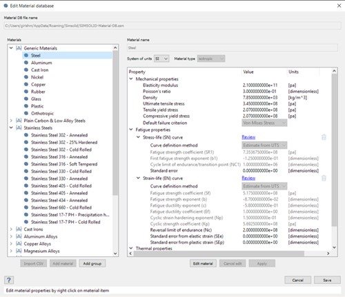
7、材料数据库
材料数据库现在支持正交各向异性材料特性和疲劳材料曲线。在疲劳特性下,应力-寿命和应变-寿命曲线都是受支持的。您可以从UTS估算疲劳特性,用斜率法输入它们,或者从。战斗支援车(combat support vehicle的缩写)文件。
SimSolid的新智能材料数据库仅在您更改影响模拟的材料属性时使分析结果无效。例如,如果添加或编辑疲劳特性,所有使用该材料的疲劳分析都是无效的,但结构分析仍然有效。
更新日志
1、已修复–与软衬套相关的问题。
2、已修复–与惯性释放和压力负载相关的问题。
3、固定–数值不稳定性运行分析,具有高度适应性。
4、固定–在动态分析中,频率跨度的默认上限设置为最大固有频率的60%。你可以编辑这个。
5、已修复–与线性静态分析中螺栓/螺母拧紧时的螺栓/螺母合力相关的问题。
6、已修复–您现在可以编辑所有联系条件。您可以改写螺栓/螺母接触条件的不正确分配。建议在螺栓杆处有滑动接触,并要求在螺栓螺纹处有粘结接触,以承受预拉伸载荷。
7、对于螺栓杆和螺母螺纹处的连接,固定连接(不适用)现在显示在“检查常规连接”对话框下的“发现间隙或穿透”栏中。SimSolid在上述位置创建特殊连接,并假设没有间隙/穿透,而不考虑物理间隙/穿透。
8、已修复–导入时的零件重叠检查已得到改进。
9、已修复–现有产品崩溃和显示问题。
10、已修复–与螺栓和螺母识别相关的问题。
11、已修复–与焊缝识别和实现相关的问题。
12、已修复–与创建常规连接相关的问题,包括按面分割连接。
点击星星用来评分